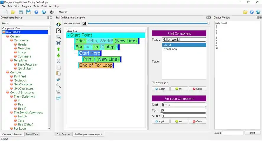
Programming Without Coding Technology 2.0
全部
官方资讯
攻略创作
组队交友
问题反馈
下载客户端
Programming Without Coding Technology 2.0
欢迎来到Programming Without Coding Technology 2.0社区!
--帖子
·
--新帖
关注
发布动态
游戏详情
游戏详情
全部
官方资讯
攻略创作
组队交友
问题反馈