小幅度增加游戏帧率技巧分享 友情提醒:配置决定了电脑上限,优化只是辅助,不喜勿喷 一、系统优化 win10: 打开设置 设置-体验共享-就近共享-关闭

设置-系统-远程桌面-启用远程桌面关闭

设置-游戏-游戏模式-关闭

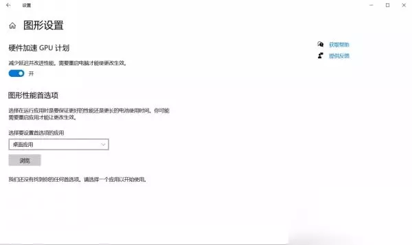
设置-游戏-游戏模式-右上角图形设置

选择PUBG并选择高性能(这台电脑没安装PUBG,图示举例用)


设置-游戏-摄像-后台录制关闭

设置-轻松使用-键盘-使用粘滞键-关闭(开启后频繁按shift会有弹窗会导致卡顿)

二、英伟达显卡设置 PUBG属于是5年前的游戏了,所以驱动不必更新的太过于频繁,甚至老版本的驱动更好用。 我使用的版本是466.77的版本,适用于20.30系显卡,有想要的小伙伴可以私聊我哦。 接下来是驱动内设置,首先打开英伟达控制面板 3D设置选性能,PhysX设置选独立显卡,这些大家应该都是知道的,咱们直接看3D设置里的程序设置设置


三、steam启动项设置 鼠标右键属性


以下代码大家可以直接复制粘贴: -high -USEALLAVAILABLECORES -maxMem=15360 -malloc=system -force-feature-level-11-0 (16G内存) -high -USEALLAVAILABLECORES -maxMem=7168 -malloc=system -force-feature-level-11-0 (8G内存) 顺便在给大家一些个人常用的:-koreanrating 绿色燃烧瓶,死人尸体立刻消失,打药包无声。(注意,同时也听不到别人打药!!!) m_mousespeed 0 m_mouseaccel1 0 m_mouseaccel2 0 关闭鼠标加速(个人觉得使用后灵敏度确实会慢那么一内内) 四、游戏内设置 大家有没有遇到过这种情况,明明电脑配置还不错,可是显卡占用上不去导致的帧数过低。 追求高帧率也不能一味的把画质调低,不然显卡就容易摸鱼,当然显卡占用低也和显卡驱动,内存,CPU等都有关系。


我自己设置是3极致,DX选择11,平均帧率能有个130左右 这里着重讲讲渲染比例,显卡占用较低帧数较低,拉高渲染比例确实能提高显卡占用从而提高一点点帧数,所以我的渲染比例是多变的,随时可调整的。 对于还想提高一点帧数的玩家还有最后一个办法

关闭回放和淘汰画面功能,能有一点提升,不过我不推荐,谁不想看看高端操作呢




换一换 































