游戏项目编辑基础指南 简介 本指南将介绍如何编辑游戏项目,包括以下内容: 1. 禁用菜单选项 2. 创建存档点 3. 移除金钱窗口 4. 修改战斗结束脚本 5. 故障排查简要概述

RPG Maker VX Ace的数据库非常实用。有时寻找命令按钮(它在哪个标签页下?)会有些麻烦,但通过数据库可以轻松修改许多游戏功能以及项目的外观和风格。 本指南旨在帮助你对游戏进行数据库选项之外的修改。它将介绍一些通过编辑RGSS(Ruby Game Scripting System,Ruby游戏脚本系统)可以实现的简单修改,希望能让你有信心去探索其他修改项目的方法,打造出独特的RPG Maker游戏。 禁用菜单中的保存功能

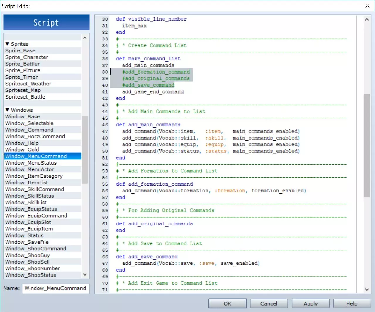
在本节中,我们将快速演示如何从菜单脚本中移除保存选项的访问权限,并创建一个事件(对象)来允许从该事件进行游戏保存。你可能会喜欢这种方式来整理你的菜单系统,并在城镇或其他基地位置设置保存点。 移除菜单脚本中的保存选项: 1. 打开脚本编辑器(按【F11】)。 2. 滚动到“窗口”部分,然后找到“Window_MenuCommand”页面。 3. 在此处,你可以通过在以下行的开头添加井号(#)来注释掉保存功能: 40 add_save_command 4. 当一行被注释后,编辑器中的文本应变为绿色。

创建一个事件对象来保存游戏。现在我们可以使用【打开保存界面】命令来获得保存游戏的独占访问权限。


在命令弹窗的第3页添加【打开存档界面】命令。该命令将打开存档槽界面,供玩家保存游戏进度。注意:默认情况下,加载已保存游戏的唯一途径是从标题菜单进入。管理存档(禁用存档和限制存档文件数量)

与其从菜单脚本中移除保存选项,你可能更希望保留菜单中的该选项(但设为不可选择)。 本节将说明如何使用【更改保存权限】标志来管理保存点。 创建一个公共事件以禁用保存功能。


首先,打开数据库【F9】,并进入倒数第三个标签页——公共事件。 选择一个公共事件,为其命名并将触发条件设置为“自动执行”。 在内容区域添加“更改存档权限”命令,并将其设置为“禁用”。 注意:“更改存档权限”命令位于事件命令的第3页。 此时进行游戏,【存档】菜单项将变为不可选状态。 创建存档事件:若要允许存档,需创建一个存档事件,先将“更改存档权限”设置为“启用”,然后打开存档菜单,之后再禁用存档权限。

在你的存档物品所在位置创建一个事件。 在内容中添加三个指令: - 将存档权限更改为启用 - 打开存档界面 - 将存档权限更改为禁用 我们可以更有创意地设置事件,例如在靠近存档点时通过菜单允许存档,或者在室内时允许存档,又或者在白天通过事件循环更改存档权限标志来允许存档。 限制存档文件数量 只需修改脚本中的一行即可限制存档文件的数量。默认情况下,存档文件的最大限制为16,由self.savefile_max设置。 要更改最大限制: 1. 打开脚本编辑器【F11】 2. 进入模块 - DataManager页面 3. 将第125行的数字更改为你想要的最大存档文件数量。

从菜单中移除窗口

如果你的游戏中没有金币系统,你可能希望从游戏内菜单中移除显示金币数量的窗口。 这可以通过以下步骤快速完成: 1. 打开脚本编辑器 2. 进入“场景” - “菜单场景” 3. 将第14行的“create gold_window”注释掉(在行首添加“#”符号) 4. (为确保窗口完全移除,你可以注释掉定义gold_window方法的第34-38行)

修改脚本结束战斗的方式 在本节中,我们将探讨修改战斗失败时的脚本事件。 添加角色复活时卸下所有装备的步骤


要在战斗成员战败复活流程中添加步骤,你需要打开脚本编辑器【F11】,进入战斗管理器脚本,向下导航至“战败时复活战斗成员”部分(大约在257行),找到执行所需操作的方法(我在游戏角色页面找到了移除所有装备的方法,大约在251行),同时确保该方法不会中断你所需的其他脚本流程。在脚本中添加命令,例如在战斗管理器的261行添加命令:actor.clear_equipments。进行游戏测试以确保脚本修改达到预期效果。修改战败处理

在战斗管理器脚本中,有一个处理失败的部分(从第240行开始)。你可以在此处编辑脚本,将失败时的【游戏结束】更改为更适合你游戏的内容。例如,系统可能会返回到加载游戏界面,或者角色在死后继续冒险。修改脚本导致的错误:本节将解释RPG Maker VX Ace生成的异常错误消息。

修改脚本时可能会出现错误。 可能是输入错误导致调用了不存在的方法或类,也可能是没有删除对已禁用方法的调用。 当错误发生时,游戏会崩溃并弹出类似左侧的窗口,这就是异常错误。 异常错误中包含哪些信息?

异常错误会提供一些有助于修复错误的信息: - 发现异常的脚本名称(红色圈出部分) - 异常发生的行号(蓝色圈出部分) - 异常类别——用于解释异常类型(黄色高亮部分) - 关于异常的更多信息(绿色圈出部分) 借助这些信息,你应该能够检查脚本并定位导致错误的代码。 以下是故障排查示例:

我确实遇到了一个不太复杂的错误,当时我不小心删除了Screen_Title脚本中某个类里的一行代码。第一个异常错误提示错误出现在第137行(脚本的最后一行),那里多了一个end。于是我注释掉了那一行,然后重新启动了游戏。

这个错误操作突出显示了在未处于方法中的情况下调用了命令。 为修复此问题,我必须添加一行代码:def methodname 当我再次运行游戏时,出现了缺少end的错误。因此,我按照提示操作,替换了第一个错误中的end,再次运行游戏。然后,为了让脚本和游戏正常工作,我不得不将方法重命名为更合适的名称(“start”)。

帮助文件中的信息 帮助文件(位于RGSS参考手册的标准库/内置类/对象/异常下)列出了24种异常类/类型,以及关于异常消息布局的一些信息。 但这些信息非常有限,要修复更复杂的错误,可能需要使用你选择的搜索引擎深入研究以获取更多信息。 测试,测试,再测试……本节仅解释了异常错误,还有一些错误只有通过游戏测试才能发现。 例如战斗胜利时奖励经验值而非金币,或者忘记设置开启最后关卡的标志。 在制作项目时,你应该思考如何测试游戏是否正常运行。然后让其他人进行测试,这样他们可以用新的方法帮助确保你的游戏稳定、有趣,并且不会让玩家在点击开始两分钟后就 rage quit。 结论 希望本指南能解释一些你可以编辑脚本和修改游戏的小方法。 RPGMaker VX Ace 的 Steam 创意工坊中有许多脚本可用于为你的项目添加更多功能,或者你可以研究这些脚本来找到制作自己脚本的方法。




换一换 






















