
目前,本文详细介绍了通过调整包进行游戏模组制作的基础知识。 未来,我计划随着经验的积累,列出更多高级技巧,并添加地图制作和游戏模式相关章节。 ### 如何访问Essence编辑器及其限制 Essence编辑器(以下简称EE)基本上是将《英雄连2》的模组工具和WorldBuilder(地图制作工具)整合到一个应用程序中,想必是为了方便起见。 但问题在于,与《英雄连2》的模组工具不同,它并未列在Steam的“工具”部分。相反,你可以在游戏文件中找到它,具体操作如下:在Steam库中右键点击《英雄连3》,然后依次选择“管理”和“浏览本地文件”。

之后你会降落到这里并找到EE -

我还尝试为自己增加一点便利,通过Steam的“非Steam游戏”选项添加增强版(EE),但出于某些原因,这有时可能不太稳定。

打开EE(实体编辑器)后,你需要从选项中加载属性。加载完成后,你很可能会进入ebps部分,本指南也将从此处开始。 不过事先说明一下,目前该游戏的模组制作功能非常有限。我真心希望Relic能在不久的将来改进这一点,因为说实话,这款游戏在机制上是系列中最出色的,而且在未来的模组开发方面也有很大的潜力。 我所说的“有限”是指我们无法创建任何新内容,只能克隆现有内容、进行编辑,然后还需要再次引用游戏的默认文件。因此,我使用原版文件作为示例,而非我修改过的文件,以免造成混淆。遗憾的是,我们也无法编辑战役内容。考虑到我们新推出的类似《全面战争》的动态战役具有极大的扩展和修改潜力,这确实令人遗憾。 关于我们目前可以和不可以编辑的内容,更多信息可在此处查看: https://knowledge-center.community.companyofheroes.com/article/Tuning_Packs/Tuning_Packs/Capabilities_and_Limitations 如何创建、编辑、保存和构建模组 在本节中,我们将了解打开EE(编辑器)后会发生什么。 你将看到这个窗口,在本示例中,我们将创建一个新的调整包,因为这是我目前在这款游戏模组制作方面的主要专业领域。

如果这是你首次打开它,请点击“创建新模组”按钮,此时会弹出相应提示;如果你已创建过模组,则选择“打开现有模组”选项,并指向你的模组文件,或者直接点击“最近”下方你想要编辑的项目即可。

在这三个选项中,正如之前所提到的,目前游戏中仅支持调校包,因此请点击它。 之后,系统会询问你一些信息,例如名称、描述以及文件的保存位置。我建议将你的模组存放在安全的位置,不要放在C盘(你的操作系统所在的驱动器,在全新重装系统时可能会损坏或被删除)或游戏目录中(原因同上,但这次更多与Steam/游戏相关)。 然后,你需要将鼠标悬停在“属性”选项卡上,并点击“打开属性”选项,这样在复制文件后你就可以开始编辑了。

这个黑色窗口是新属性编辑器加载时的样子。

接下来你会看到EBPS标签页,和之前提到的一样,右键点击你想要编辑的内容,然后左键点击克隆它,但要记住始终引用原版文件,而不是你的模组文件,否则游戏将无法读取。本指南中会多次提醒这一点。关于EBPS编辑的更多内容,请参见下方的专门章节。

完成修改后,将鼠标悬停在屏幕左上角的“文件”选项上,然后点击“保存”,或者也可以直接使用键盘快捷键Ctrl+S。记得要经常保存,有时编辑器(EE)可能会崩溃,如果你做了很多修改却没有保存,可能会浪费大量时间。

最后,在完成所有更改并想要测试时,将鼠标悬停在“Build”选项上,然后按下“Build Mod”。

随后会弹出几个显示“burning”的窗口,这实际上是模组工具在创建你的模组的.sga文件,以便游戏能够读取。只需点击“Ok”继续即可。 最后,打开游戏,依次点击“单人游戏”、“遭遇战”,然后再次点击下方带有“开始遭遇战”小字的“遭遇战”选项。进入大厅后,点击“游戏选项”,在标有“Tuning Pack”的字段中,确保选择你的模组的本地版本。这一点很重要,因为你可能对模组进行了一些实验性修改,但尚未推送到模组的公开版本中。这种情况下,你可能会疑惑明明已经对模组做了修改,且其他一切似乎都正常,但修改却没有生效,这意味着你忘记选择正确的测试版本了。另外要记住,如果你创建了公开大厅并选择了模组的本地版本,那么尝试加入的玩家将会收到错误提示,因为他们无法下载该版本。只有公开版本会保存在云端,你的本地版本仅存在于你的电脑中,这也提醒你最好对文件进行备份。 关于前作游戏的模组工具和指南,一个有用的资源是 - https://companyofheroes.vanillacommunities.com/discussion/245191/big-coh-modding-mapmaking-tools-and-tutorials-list 什么是ebps以及它的用途 当你打开EE(实体编辑器)并加载属性后,很可能会进入这里。**实体蓝图(简称ebps)本质上就是实体**。我的意思是,当我们提到实体时,指的是例如小队中的实际模型。因此,我们不会说某个小队有5个模型,而是说某个小队有5个实体。我知道 mod 制作者的术语可能不是很多人优先关注的内容,但我只是想让大家达成共识,这样当我在这里讨论某些内容时,就不会有人感到困惑。EE的ebps部分负责处理实体相关内容,例如小队中每个独立实体的人口和人力成本、实体配备的武器,以及其他需要你自行探索的内容(在此列出所有细节会耗费大量时间,而且我怀疑也没人会看)。最重要的是,这里是你编辑建筑结构的地方,即生产建筑和阵地/防御工事。 关于ebps的第一个应用示例将针对生产建筑——

这是最基础的东西——生成器,或者换句话说,是建筑内用于列出可生产单位的部分。需要注意的是,代码中的“reinforce_radius=30”部分同样能让实体具备增援能力,比如你想让250半履带车拥有增援功能的话。

这里还有一份实用的行列编号示意图,能帮助你更轻松地想象各个元素的位置。需要注意的是,建筑物的集结点通常设置在第4列第2行,而建筑类结构的返回按钮则位于第4列第3行。

事先向和我一样有强迫症的玩家致歉,不过这已经是我用画图软件能做到的最好效果了。总之,像这样标注坐标会变得很简单,蓝色数字表示列位置,红色数字表示行位置。例如,如果你将单位、建筑或技能放在第3列第3行,现在你就能更清楚它实际会放置在哪里。我还建议使用Excel电子表格,以便在制作大型模组时更轻松地规划技能、单位和建筑菜单。 另外,实体(尤其是生产建筑)还具备技能。我之所以指出这一点,是因为与该系列之前的作品相比,这在本作中起到了相当重要的作用——

如你所见,这些是DAK HQ建筑的技能。所有HQ的共同之处在于自动增援技能以及各自阵营的自动建造技能。不过,有些HQ拥有额外技能,例如国防军步兵营拥有将掷弹兵升级为装甲掷弹兵或猎兵的转换技能。

或者英军带着他们的载具撤回连指挥部。

有几点我想在这里说明一下,首先,在普通对战中,英军使用的是“British_Africa”的ebps和sbps部分,而普通的英军文件仅用于战役,所以不要浪费时间去修改常规的英军文件。另一点是,建筑、单位、技能和升级在文件中的名称往往与你在游戏中看到的不同,所以请记住,你想要修改的内容名称可能并非如你想象的那样。 接下来,回到德国非洲军团(DAK)的轻型支援连建筑ebps,我们来看升级列表——

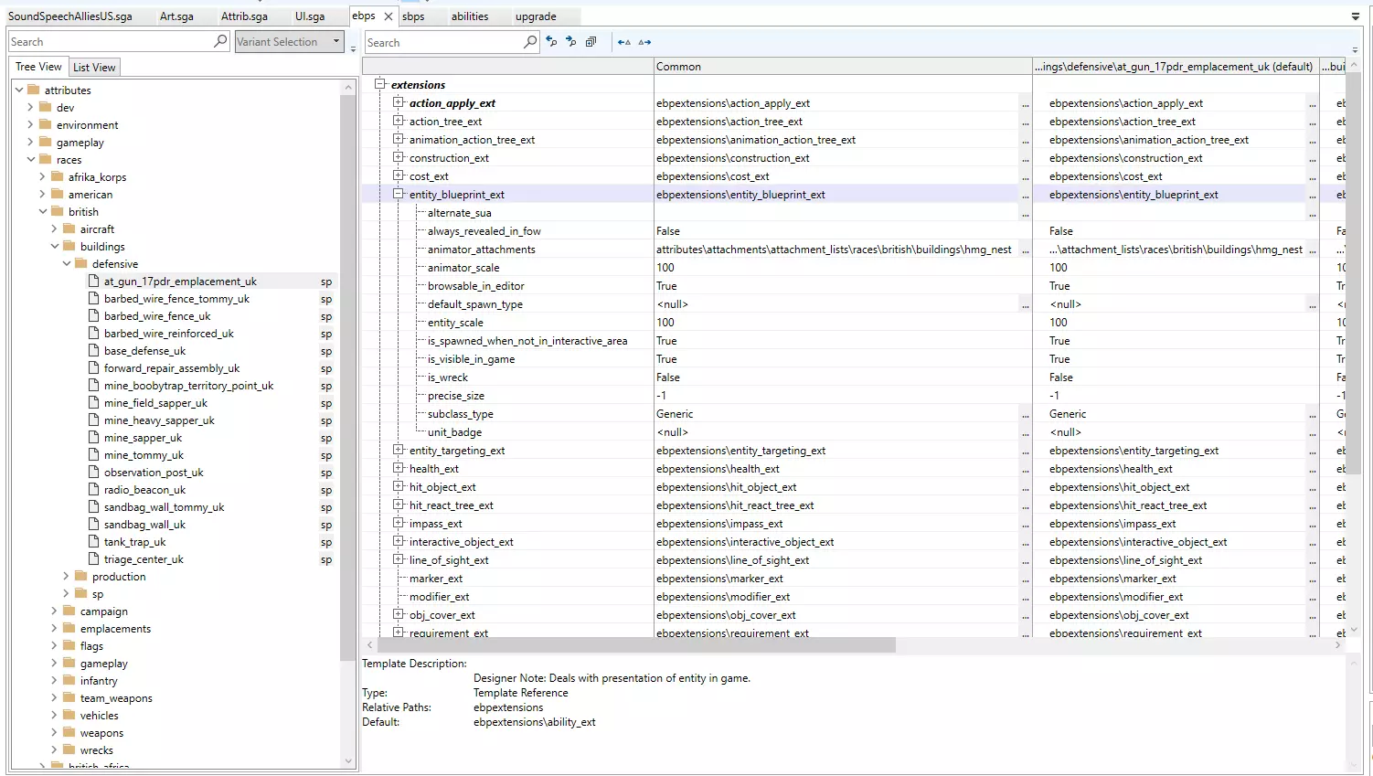
这里是所有建筑和防御工事/阵地升级的指挥中心。 说到防御工事和阵地,我们有entity_blueprint,也就是你在游戏中看到的实际模型。

这是DAK基地防御机枪碉堡的示例,请注意,它与意大利步兵战斗群启用的碉堡是不同的实体,因此可以拥有自己的价格和建造要求。移动单位的实体也在此处列出了alternative_sua,该参数链接到Art.sga中的相应文件,而Art.sga是游戏所有模型的存放位置。 以上是EBPS modding的基础知识,关于modding的实际流程,最后还要重复一下我之前写过的内容。目前,这些工具的功能极其有限,如果想了解更多相关信息,可以访问以下链接自行查看 - https://knowledge-center.community.companyofheroes.com/article/Tuning_Packs/Tuning_Packs/Capabilities_and_Limitations 但基本上可以概括为几点:我们无法创建任何新内容,只能克隆和修改已有的内容,无论是ebp、sbp、技能还是升级项。这意味着,如果你想修改某个内容,你需要引用原版游戏文件,而非你的模组文件。这点很重要,否则修改将不会生效,因为游戏不会读取你的模组文件。另外请记住,无论你修改哪个文件,你要编辑的是“common”(通用)和“default”(默认)部分,“sp”部分没有任何作用,因为它是用于单人战役的,而我们目前至少无法访问单人战役。什么是sbps以及它的用途 小队蓝图(sbps)是游戏中实际可移动的单位。几乎所有单位的技能、升级、可建造建筑以及装备配置都列在这里。 我们将从查看小队sbps部分中的装备配置开始,这些配置决定了该小队中存在哪些实体。

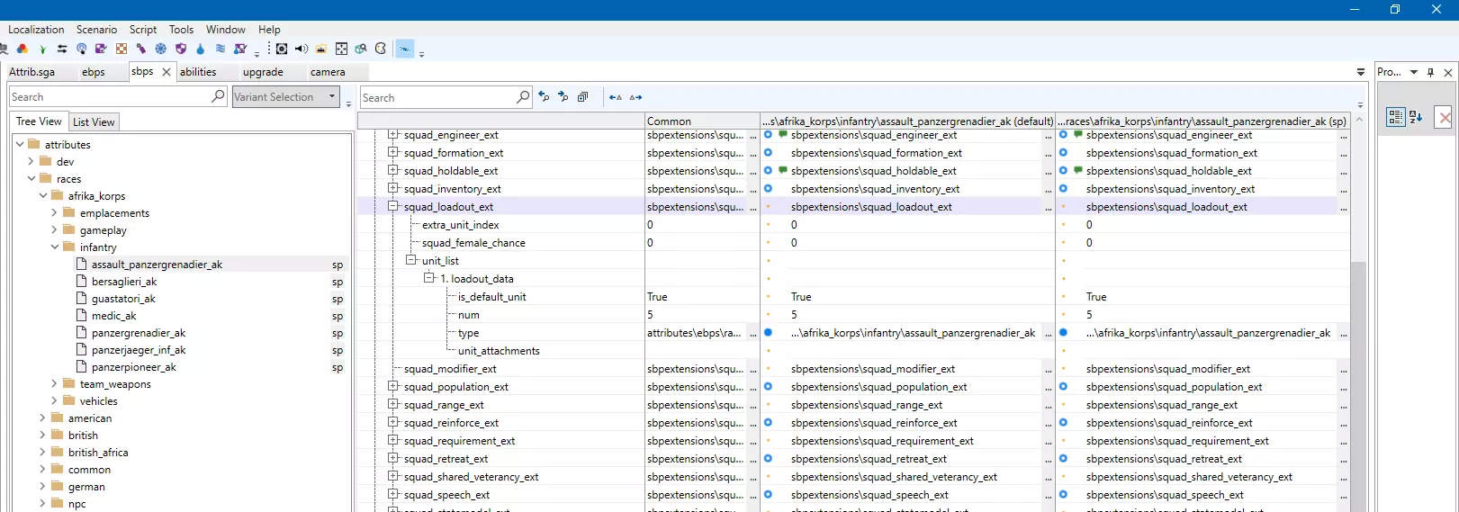
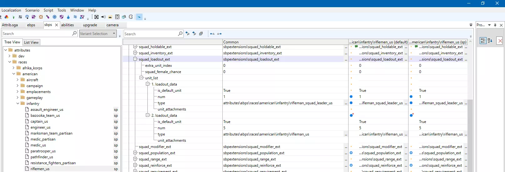
如你所见,在DAK的突击掷弹兵小队的SBPS(小队蓝图)中,我们有一个unit_list(单位列表),其中包含5个突击掷弹兵的EBPS(实体蓝图)实体。 相比之下,美军步枪兵还拥有一个小队队长/军官实体,该实体在此处还列出了不同的武器。

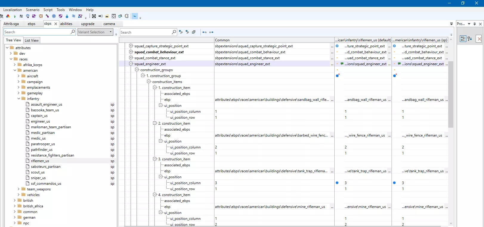
你可以在同一个小队中拥有不同的实体单位。但需要再次提醒的是,无论你对这些实体单位进行何种修改,都要确保sbps引用的是默认游戏的ebps,而非你的模组中的ebps。 另外,可能有人会好奇“female chance”是什么,它是一个随机数生成器(RNG),用于决定小队中是否生成女性实体单位。这是《英雄连2》遗留下来的代码,在《英雄连2》中,苏联狙击小队有一定几率生成女性成员而非男性成员,这里稍作说明。 此处的技能和升级部分与ebps中的相同,因此不再赘述。不过,有一个更独特的部分是它们可以建造的建筑列表,称为“squad_engineer”。

在之前的其他两款游戏中,至少对于工兵单位而言,存在两种建造组类型。一种用于基地建筑,而另一种——正如本作中的唯一情况——则用于防御工事/掩体。我在此提及这一点,是为了让那些有《英雄连》和/或《英雄连2》模组制作经验的玩家能够快速了解情况。请注意,诸如沙袋、铁丝网和地雷之类的防御工事,对于工兵和主力步兵单位而言有不同的版本,且具有不同的需求。普通步兵的防御工事通常会受到科技要求的限制,所以如果它们没有显示出来,请记住这一点。“小队阵型”顾名思义就是处理小队的阵型问题。例如,像国防军风暴突击队这类单位拥有独特的4人菱形阵型,这可能会导致在匹配中出现无限加载的问题,关于这一点我会在后面的章节中单独说明。如果你给他们增加第5名小队成员——

简单的解决方法是复制粘贴一个更大规模小队的编队,例如掷弹兵的编队。感谢《英雄连》Discord服务器上的Achronos提及此方法,因为我在尝试编辑工兵时遇到了完全相同的问题。

接下来在spbs中,我们有“squad_requirement”(小队需求)部分,该部分列出了生产上述单位所需的条件。我们将以英国近卫军为例,展示其具体内容。

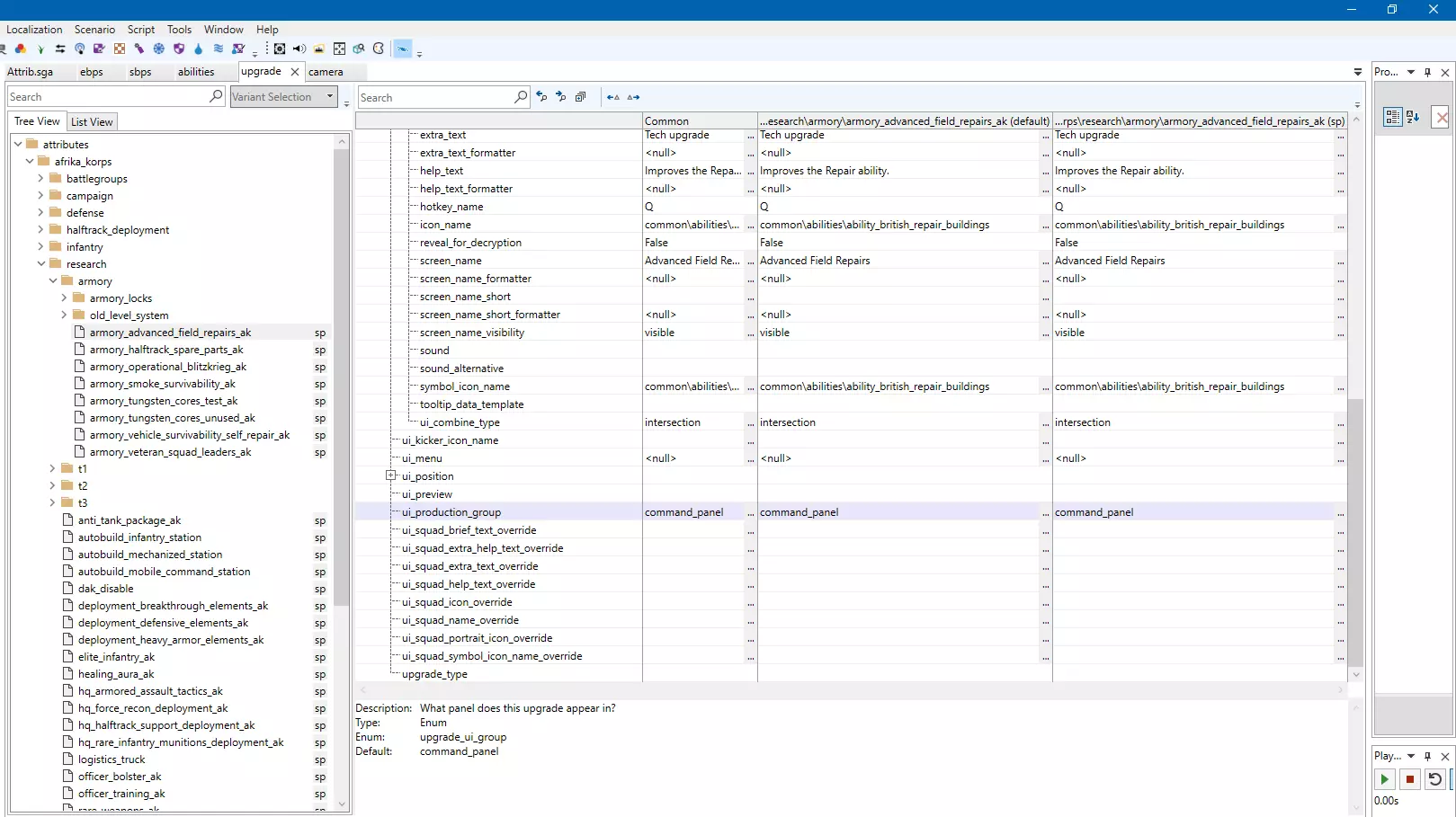
存在不同类型的需求,其中最简单的是“required_player_upgrade”(玩家升级需求)。另一种是列表中的“require_any”(任一需求)或“require_all”(全部需求),我相信从名称就能看出它们的含义。为了不破坏AI,我使用了“require_any”,其中包含我自己编辑的科技锁定以及游戏本身使用的科技锁定。目前我尚不完全清楚这到底有多有效,因为我注意到AI大部分时间都在做随机的事情,但至少到目前为止,我还没见过它生产重型坦克之类的单位。遗憾的是,据我所知,我们无法通过调整包来编辑AI,至少目前只能通过游戏模式进行编辑。另一种需求类型是“required_squad”(小队数量需求),它会将单位数量限制在特定范围内,这一点稍后再详细说明。squad_speech 显然是游戏为单位分配的语音文件。我之所以指出这一点,是因为我注意到某些单位没有任何语音,尽管代码中已列出,例如德国非洲军团迫击炮小队、国防军军官,以及一些英军单位,如英军军官、狙击手和特种空勤团突击队。 最后,我们来谈谈 squad_ui,它与 ebps 的 ui_ext 部分类似,包含了所述小队(对于 ebps 而言则是实体)的所有界面信息。

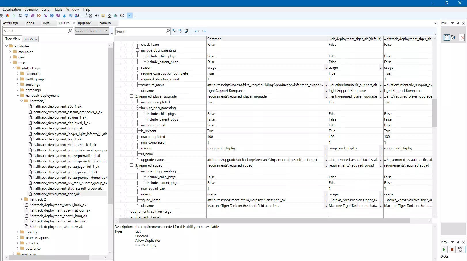
从加拿大步兵班的情况可以明显看出描述和图标行的位置。图片中未显示的下方是肖像和屏幕名称行,它们分别决定了游戏中单位的肖像图片和名称。 什么是能力和升级以及你可以用它们做什么 能力与ebps和sbps部分类似,都包含其动作、成本、要求和UI代码。 我不会深入过多,因为它们大多与SCAR(Scripting At Relic)相关,所以目前我对它们的功能了解不多。基本上,我想说的是,要编辑能力,你需要对游戏代码有更多的了解。此外,我们现在也无法真正创建任何新的能力。不过我会提到单位上限,目前这些上限主要与游戏内的战斗群召唤相关,即虎式坦克和丘吉尔黑王子坦克的召唤。

如你所见,在图片中,除了科技需求外,还有我之前在SBPS部分提到的“required_squad”(所需小队)行,其中“max_squad_cap”(最大小队容量)表示你可以生产某特定单位的数量。 升级也是如此,从名称来看相当直观。它们同样有各自的需求、成本、用户界面(UI)、UI位置,但我想指出的是,它们还有一行特殊的代码“ui_production_group”(UI生产组),这行代码用于指示该升级是列在单位或建筑的升级面板中,还是列在生产面板中。举个例子,我会展示一个非洲军团(DAK)军械库的升级,它在其菜单中就占据了这样一个单位生产位置。

如你所见,高亮显示的代码行正是实现该功能的部分。我在此提及它,是因为考虑到我们目前无法编辑总部建筑或添加新建筑的工具限制,这段代码对于腾出更多空间来生产单位非常有用。 游戏模式与SCAR 由于我在使用SCAR(Scripting At Relic,一种基于Lua的编程语言,用于游戏中许多当前大多处于锁定状态的区域和系统)的游戏模式方面知识和经验极为有限,所以现在我不会在此过多深入细节,但以下链接可能会有所帮助——https://knowledge-center.community.companyofheroes.com/category/Game_Modes 通常来说,游戏模式是可以在大厅系统中选择的次要模组,它们远超普通的调整包模组,更为复杂且耗时,需要基础乃至广泛的编程知识与经验。 以下是一些不错的例子: https://steamcommunity.com/sharedfiles/filedetails/?id=2937361656 GameModes+在游戏大厅中提供额外的资源和人口上限选项。 https://steamcommunity.com/sharedfiles/filedetails/?id=2937361544 CheatCommands正如其名,为你提供游戏中通常不具备的能力,例如可用于测试你的调整包、策略等。 https://steamcommunity.com/sharedfiles/filedetails/?id=2942790265 “高级AI”模组如其名,为你在大厅中提供了更多AI相关选项。 https://steamcommunity.com/sharedfiles/filedetails/?id=2979655924 以及 https://steamcommunity.com/sharedfiles/filedetails/?id=2984660419 这些模组相当有趣。它们的创作者The Quban似乎曾是Relican的员工,他利用SCAR脚本以及对游戏可能性的了解和经验(想必是他曾参与游戏开发的缘故),制作了这些自定义的小型动态战役。这真是令人着迷的成果,希望未来也能看到一些德国阵营的相关内容。 地图制作 和游戏模式部分一样,我在这方面的经验和知识也有限,但目前会提及一些内容。首先,这里有个可能对你有帮助的链接:https://knowledge-center.community.companyofheroes.com/category/Crafted_Maps 其次,在本作之前,《英雄连》和《英雄连2》都附带了名为“WorldBuilder”的工具,这是此前随游戏一同发布的地图制作工具。因此,如果你想查找更多相关资料,可以尝试在互联网的一些旧平台上搜索“World Builder”指南。初代游戏曾有大量此类指南,但遗憾的是,大多数相关网站要么内容混乱,要么已经无法访问,不过你仍有可能幸运地找到一些。 此外,还有GBPirate制作的《英雄连3》地图制作视频系列,以下是其中的一些视频链接:
以下是播放列表链接: https://www.youtube.com/playlist?list=PLuTgUUQqa_aMasDyO5YUvk2V5mLabmxjR 如何调整镜头的缩放范围(拉近或拉远) 内容来源于此主题:https://community.companyofheroes.com/coh-franchise-home/company-of-heroes-3/forums/11-coh3-modding/threads/3619-change-camera-zoom?page=1 若要修改镜头的最大和最小缩放距离,需按以下步骤操作: 1. 找到相机属性中的“cam_module_isometric”设置。 2. 在“default”“default_camera”和“default_multiplayer”配置项中,编辑“distance_max”(最大距离)和“distance_min”(最小距离)的值,具体位置如图所示。

我也认为这在《英雄连》官网的官方模组制作文档中也有提及。 如何在环境建筑中启用前线兵营 起初我以为这实际上是一项升级,但后来发现它其实是一种技能,所以我决定为此单独开辟一个小章节,以帮助那些和我一样感到困惑的人。 《英雄连2》中这是一项指挥官技能,而在原版《英雄连》中,对于美军、国防军和装甲精英来说,这是所有环境建筑都能提供的一个可选项。无论如何,以下是具体的操作方法:

如你所见,图片中没有常规要求。我使用搜索功能查找了其他可能的此类代码行,并找到了这个。因此,我删除了高亮显示的“statetree_node_prereq_self_requirement”代码行中显示为“varies”的通用值,以便重新启用将中立环境建筑转换为前沿指挥部/兵营的功能。 不过,正如你在此处看到的,在“casting_options”部分还有另一个此类要求代码行。

而结果是 -

不过需要注意的是,不知为何,当有单位驻守时,自动增援功能会被禁用。

目前我还不完全确定它的作用,但至少能启用这个功能我就很高兴了——它在游戏的alpha前预览版中就已存在,在原版游戏里也是我最喜欢的功能之一。不过,自定义单位生产的建造菜单仍然让我摸不着头脑,只有美国和英国在ebps部分列出了前线兵营,但据我观察,编辑它们并没有任何效果。为了防止滥用,我暂时给这个能力添加了友方领土的使用要求,但具体如何编辑还需要进一步研究。 此外,这似乎还取决于你试图转换的建筑类型。安全屋会为美军和英军提供战役中的 partisan 安全屋及其相应的升级和 partisan 单位,而国防军和非洲军团则什么都没有。我也曾尝试编辑这些安全屋的 ebps(实体蓝图属性),但毫无结果,所以我觉得他们是如何实现这一机制以及其具体运作方式非常有趣,目前看来就像是某种神秘魔法。 编辑:自我上次编写这部分内容以来,游戏已进行了更新。现在我们可以编辑“派系”属性,因此一旦将我之前提到的三种不同类型的中立建筑改造成前沿兵营,就能找到并修改可生成的单位。

如你所见,“field_support_production_styles”将是我们在“陆军”选项卡中实现这一目标的关键。 如何赋予单位跟随其他单位的能力 这其实相当简单,但我发现这对指挥和支援单位非常有用,例如军官、指挥坦克、半履带车、后勤卡车以及防空单位。

上尉SBPS中高亮的行是其技能。这也是原版《英雄连》中的一项功能,我在《英雄连2》中非常怀念它——英国的克伦威尔指挥坦克就拥有该功能,以便跟随谢尔曼萤火虫坦克,让它们能比每5分钟才开一次火更频繁地射击。 如何为非洲军团(DAK)制作移动指挥部 在本节中,我们将探讨如何将这一原始想法带回游戏。你可能会问,为什么是非洲军团(DAK)?答案很简单,由于科技树处于锁定状态,我们只能使用已有的技能和升级。 既然已经明确了这一点,让我们开始正题。 我们将在这里探讨3个独立类别和13个不同的内容,首先从技能选项卡开始——

这里我们要关注的是自动建造“车站”的能力。需要说明的是,我使用了其中4种能力。除了步兵、机械化和装甲支援外,还有两种额外能力,分别是heavy_weapons_support(重型武器支援)和observation_post_250(250型观察哨),但我无法确定它们具体指向哪些实体,所以没有对其进行处理。说到实体——

我们再次设置了4个,不过这里的例外是医疗站和维修站。这些建筑被技能用作“移动总部”,但它们的设置方式很奇怪,所以我所做的就是复制粘贴生产建筑的代码来简化操作。但请注意,我们希望保持它们一定的独特性,因此需要通过新的升级等方式将它们区分开来,这也是我们不直接使用基础建筑自动建造技能的原因。此外,用户界面将是sbps的一部分,我们接下来会涉及到这一点。

250“医疗”半履带车将是我们此次的载具。显然,我们最初看到的“medical_station_250”自动建造能力本应生成一个分诊中心,并且其展开能力明确提及了250半履带车并会将其部署出来;而常规的“logistics_packuo”能力则毫无作用,因此我们将使用前者。

由于我们希望250单位实际拥有欧宝闪电卡车模型(该模型同样出现在DAK基地建筑中),因此我们需要复制其EBPS(实体蓝图)并替换此处的实体动画器。

好了,这就是我们的移动总部卡车——

随着野外基地建设的部署完成 -

别忘了关于技能的要求,当然还有用户界面(UI)数据。需要说明的是,这并不像为《英雄连》原版中的英军HQ卡车或《英雄连2》中的装甲教导师(OKW)卡车设置动画那样完善,而且人工智能(AI)无法使用它们。不过考虑到我们有限的工具和选项,目前只能这样处理了。 如何移除单位限制 不要与人口上限(简称pop cap)混淆,人口上限只能通过游戏模式进行编辑。 这是最常被问到的问题,通常用于重型坦克等单位,因为我们都喜欢看到大量虎式坦克和黑王子坦克混战的场面。我们将首先处理德意志非洲军团(DAK)的虎式坦克,由于它是一种特殊的召唤单位,通常无法通过建筑生产,因此我们需要在技能部分找到它,并移除我们所针对的限制要求。

接下来是“黑王子”,这是一个战斗群召唤单位,其召唤需求与德国非洲军团的虎式坦克相似,如下图所示。请记住,我们要找的是非洲版本,但如果你愿意,也可以将两者都移除。

最后是国防军虎式坦克,它和黑王子坦克一样简单——

遗憾的是,美国目前没有重型坦克,因此在本节中不会出现,至少目前是这样。 大致内容就是这些,请记住,对于任何限制来说基本都是如此,除了这里提到的技能外,这些限制通常也可以在相关单位的SBPS(单位蓝图文件)中找到。 更新: 显然,在2.0周年庆之后,还需要移除一行新代码才能消除这些限制,正如DroppinDead所说: “不知出于何种神秘原因,Relic在所有新重型坦克的技能中添加了一个名为‘statetree_node_prereq_self_recharge_requirement’的新参数。它的作用就是阻止充能开始,所以把它移除即可。” 如何修改初始单位 感谢官方《英雄连》Discord服务器上的KevinTDW提出了这一方法。这种情况在美国阵营中最为常见,他们的侦察兵会被工程师替代,就像原版游戏中那样。 具体操作方法如下:只需进入部队属性界面,克隆你想要编辑的任意阵营的单位栏,然后替换掉目标单位,就像我在这里演示的一样。

好啦——

需要说明的是,我并不清楚这段文本具体对应的游戏名称,因此无法按照要求进行准确的汉化处理。如果你能提供该文本所属的游戏名称,我将尽力为你完成汉化工作。

更具体地说,你需要编辑代码中指示可进入该建筑的单个单位模型数量以及小队数量的部分。

如果建筑的ebps中没有“hold_ext”(例如国防军特种碉堡通常就是这种情况),你需要自行创建它。建议直接复制常规碉堡的代码以节省时间,以我为例,我将小队上限从原版游戏中的1个提高到了2个。 以下是结果——

如何更换单位的炮塔和武器 再次感谢我的朋友KingDarBoja,我之前尝试将非洲军团的88毫米高射炮阵地替换为高射炮半履带车的20毫米炮以及回收车的起重机,但没有成功,不过他似乎比我做得更好一些。





如何编辑和创建阵地 此处将给出的第一个示例是编辑阵地,这种方式更快也更简单。 正如在ebps部分已说明的,construction_ext会列出在阵地内生成的小队。 而entity_blueprint则会列出阵地本身的实际模型。 目前英军有一个17磅炮阵地,但它实际上并未在游戏中实装,而且存在一些问题,但通过一些修复,我们可以让它重新正常运作,方法如下 -

在你上面看到的hmg_next位置,你需要替换为实际的炮台模型。我从这里的25磅炮中选取了一个模型——attachments attachment_lists environment objects defenses sandbags sandbag_emplacement_01。 之后,我从17磅炮小队的sbps文件中移除了2个模型,这些模型是在炮台建造完成后生成的,这样它们就不会四处移动,也不会占用更多的人口上限,然后将其添加到了工兵单位中。 接下来,我们需要实际制作一个炮台。为此,我们的“原型”将是德军的LeFH 18(即文件中所述的105mm榴弹炮),因为正如之前所述,我们目前无法创建新的实体或小队,只能编辑现有的。该炮位本身目前运行良好,你可以通过作弊模组生成它,但问题在于它只是美军M2型105毫米榴弹炮炮位。显然,要么是LeFH 18型榴弹炮的模型被遗忘了,要么就是从未制作过,而是留待未来再处理。 不管怎样,这个过程虽然有点漫长,但我还是成功让Obice da 210/22型榴弹炮在游戏中可以使用了,它是意大利战役中出现的海岸炮炮台模型。 不过,“蓝宝石豺狼”更新对模型进行了调整,导致该炮位出现了一些问题。但按照《英雄连2》的这份指南操作后,我修复了一部分问题。不过要注意,这并非完全一致,因为这两款游戏及其各自的工具之间存在一些差异,所以你需要自己多尝试调整——https://www.coh2.org/guides/81345/25-pounder-emplacement-modding-guide 如何将部队转移到其他派系 最常用于在游戏中当前的两个轴心国军队之间切换德军部队,当然是国防军和德国非洲军团(DAK)。 以下由Starbuck对此进行了详细说明 -

还有一些图片示例 -

如何让小队人数超过6或7人 这部分内容将延续sbps部分中关于编队的简短说明。 回顾一下,存在某种bug,导致某些编队不允许小队内的实体数量超过特定限制,例如“工兵”或“风暴突击队4人菱形编队”就是如此。当尝试加载进入匹配时,会陷入无限加载的情况。 如前所述,这个bug已针对3/4人小队进行了修复,但如果你想让小队人数超过6人该怎么办呢?这正是我们接下来要解答的问题。当我对这个产生了更大的兴趣后,我在《英雄连》的Discord服务器中偶然发现了这个讨论,于是决定向Überchad请教。他非常友善地回复说自己确实能够做到,并详细描述了具体方法。

我自己先对掷弹兵进行了这样的测试,现在可以确认这确实有效。

First with 10 entities -

之后尝试了12,想看看是否可行,以及代码显示的10是否是硬编码限制,结果发现并非如此。

关于小队中超过6个单位的内容就介绍到这里,我还会在旧的《英雄连》模组论坛上留下一个链接,供有兴趣制作更符合历史的小队的玩家参考—— https://web.archive.org/web/20141013231729/http://forums.relicnews.com/showthread.php?130209-Historical-Squad-sizes-and-Equipment 如何替换主菜单背景和音乐 内容来源于《英雄连》Reddit社区用户“ProofFun2514”的分享,他的解释如下—— https://www.reddit.com/r/CompanyOfHeroes/comments/1ijqpll/i_found_a_way_to_change_the_main_menu_background 1. 准备一段视频或背景图片。 2. 将游戏原主菜单的.webm文件转换为.mp4格式。 3. 使用视频编辑器打开该文件,并替换为你自己的视频或背景。 4. 保存为mp4格式后,再次转换回webm格式。 5.将其命名为FG_Smoke_2k_30FPS_WEBM并替换原主菜单背景。示例 -

我本也想发布一段视频,但遗憾的是无法在此处上传。顺便提一下,凭记忆,在《英雄连2》中,使用特定阵营的旗帜主题也是可行的。 如何添加自定义2D资源(图标和肖像) 显然,官方已允许我们添加自定义2D资源,以下是由SneakEye发现并经StarBuck确认的方法:


这里有一些由Reddit用户NicePersonsGarden制作的自定义2D图标,你可以用它们来尝试,除非你已经有了一些素材。

哪里可以挖掘游戏美术文件 我想大家可能会对游戏的模型或2D(UI、HUD等)美术资源的存放位置感兴趣,这里有个简单的答案——

你只需点击“文件”、“打开”,然后找到游戏的Art.sga文件,其中包含所有3D模型。

同一位置还包含UI.sga文件,其中包含游戏的所有2D美术资源。

特别感谢《英雄连》官网和Discord服务器的KingDarBoja,我其实是在Mod制作频道发布关于Obice 210的视频时认识他的,人非常不错。 链接:https://community.companyofheroes.com/coh-franchise-home/company-of-heroes-3/forums/11-coh3-modding/threads/3947-how-can-i-extract-images-such-as-unit-icons-unit-portraits-skill-icons-etc-from-the-game?page=1#post-22689 他还热心提供了一个链接,里面已经提取好了所有图标:https://github.com/cohstats/coh3-cdn/tree/master/public/export/icons/races 如何打开Mod的.sga文件 如果你喜欢某个Mod的内容,想了解它的制作方式,可以打开其压缩的.sga文件。sga 文件可以在某种程度上实现这一功能,但你无法直接复制该函数,请注意这一点。 你订阅的模组可在“文档\My Games\Company of Heroes 3\mods\extension\subscriptions”文件夹中找到。 你会在那里看到一些数字,这些数字代表你订阅的模组。Steam 会为上传到其系统的每个项目分配这些数字,有两种方法可以查看它们:你可以在浏览器中打开你想要查看的模组的创意工坊页面,或者在 Steam 应用内的设置中启用地址栏。 之后,有 3 种方法可以打开上述 .sga 文件: 第一种是直接在你的 EE 中使用“打开”功能。第二种方法是我个人尝试过且可以保证对《英雄连2》有效的,但如果第一种方法不成功,我猜测它也适用于《英雄连3》——https://steamcommunity.com/app/231430/discussions/0/541906348043471021/ 第三种是使用一些第三方社区工具,我还没有尝试过,但如果前两种方法都失败了,不妨一试——https://companyofheroes.vanillacommunities.com/discussion/244202/need-help-recovering-files-and-getting-back 再次强调,这仅用于学习目的,你不能直接使用你所看到的任何内容,即使可以,也请不要窃取他人的作品。模组社区本就规模不大,最多只需几分钟时间请求使用他人作品的许可,在大多数情况下他们很可能会同意,很少会直接拒绝,尤其是在没有正当理由的情况下。 同时,请记得为这些人的作品署名,因为你可能也希望自己的作品能得到同样的对待。 如何将模组上传至创意工坊并设置缩略图 由于缩略图部分可能不太直观,以下是我学习到的方法,感谢《英雄连2》社区的MidnightChems。官方《英雄连》网站的论坛用户提供了相关信息—— https://www.coh2.org/topic/111233/coh-3-how-to-setup-workshop-thumbnail “将图片命名为‘mod.png’,并放入名为‘assets’的模组文件夹中,该文件夹与mod.rdo及_default.burnproj文件位于同一位置。图片尺寸必须能被4整除,例如1024x1024。” 至于上传或更新模组,只需进入游戏的“模组”标签页,右键点击你的模组即可进行操作,具体步骤如图所示。

不过请记住,每次更新模组时,描述都会恢复为你最初在EE的输入框中创建模组时所写的内容。因此,建议你创建一个简单的文本文档来保存描述,以便每次更新后都能直接复制粘贴。 结语 好了,目前就先到这里。
2026-02-13 19:00:15 发布在
英雄连3
说点好听的...
收藏
0
0
