
Это сборник разных полезностей для начинающего разработчика игры своей мечты. Информация здесь была тщательно проанализирована и собрана из разных источников, в том числе и личного опыта. Руководство также может помочь бывалым пользователям, если конечно они смогут под черпнуть что-то новое. Небольшое Вступление Руководство будет в будущем дополнятся. Надеюсь информации предоставленной здесь на данный момент хватит, что бы вы получили удовольствие от прочтения. Я провел в RPG MAKER MV 1500+ часов, и думаю, что это далеко не мой предел. За все время начинаний новых проектов, у меня возникала куча проблем: Дизайн карт; Правильная организация событий; Работа с плагинами; Вопросы по части возможностей движка и не только..... Ко всему этому мне приходилось искать тот или иной подход, дабы я таки смог реализовать те самые, заветные игровые механики, которые я хотел видеть в своих проектах. Конечно же, я постараюсь дополнять руководство красивыми картинками))) Что же с подвигло меня написать это руководство? Понимание того, что даже спустя 5 лет выхода этого игрового движка кто-то нуждается в моих абсурдно элементарных руководствах об активации ДЛС или Использовании Плагинов. Также мне было приятно, когда один из пользователей стима присвоил мне награду пользы сообщества. На данный момент, 15.12.2020, доступна более новая версия RPG Maker MZ, однако, я все-еще предпочитаю использовать RPG Maker MV , так как изменения в Layer Mapping, Генераторе персонажей, Новой системой анимаций и несовместимостью с многими старыми плагинами для MV, меня абсолютно не удовлетворили. По сути - разницы никакой. 27.03.2021 - Я всё же приобрел RPG Maker MZ, и начинаю активно пользоваться им. Что же поменялось спросите вы? Скажу я вам: туда наконец-то подвезли много полезных плагинов, там есть импорт проекта (не встроенная фича, но поддержка старого), да и в целом, стало приятнее работать за новым интерфэйсом. Потому решил перейти теперь на него. Окончательно. По состоянию на 28.05.2025, RPG Maker MZ обзавелась незаменимым функционалом таким как: визуальное отслеживание маршрута события, поиском нужной карты через поиск, сворачиванием веток события, возможностью задавать размер тайлсетов и чарсетов (обратная совместимость с VX и XP версиями мейкера), поиск событий использующих конкретные переключатели и переменные, и других полезнейших фишек, которых нету на MV и движках более старых. Возможно эта информация будет полезна тем людям, которые планируют, или задумываются об переходе на МЗ. Кроме того, несмотря на выход Rpg Maker Unite (который Steam забраковал), обновления выходят и для MZ. Хочу также добавить, что имею опыт обращения с другими игровыми движками, такими как: -Unity -CryEngine -M.U.G.E.N -S2Engine -GameGuru -CopperCube -Scierra Construct Classik -Construct 2 Поэтому, некоторые проблемы которые я буду описывать в этом руководстве вполне можно применить и на других движках, не обязательно в одном из вышеперечисленных. В конце-концов я ориентируюсь сейчас конкретно на RPG Maker MV и MZ. Спасибо что прочли маленькое вступление. Желаю вам дальнейшего приятного чтения. Начало Создания Я думаю, что все мы, рано или поздно задумывались: "А как создаются игры? И как же я смогу создать свою?". И все мы наткнулись каким-то образом на этот игровой движок: Кто-то посоветовал из друзей; Высмотрели интересный ролик на YouTube; Наткнулись на движок в форуме или нашли его на странице магазина в Steam. Так или иначе, у вас оказался в руках RPG Maker. И рано или поздно, может быть спустя пару часиков развлекаловки с картой и осмотром его базовых возможностей, вы сталкиваетесь с вопросом: "А с чего собственно начать?". Хорошо, если вы бывалый пользователь RPG Maker, еще со времен XP версии или быть даже более старой версии для Play Station 1. Вы безусловно будете чувствовать себя как в своей тарелке, если не обращать внимание на некоторые значительные изменения с годами, такими как изменения языка программирования, взаимодействия с плагинами и тд. Однако новички решившие купить данный движок, вряд-ли без видео на ютюбе, какого-либо руководства или сторонней помощи смогут разобраться во всех базовых функциях движка. Итак, закончим с лирическим отступлением и вернемся к вопросу: "С чего начать?" А начинать нужно со следующего: 1- ОСВОИТЬ БАЗОВЫЕ ВОЗМОЖНОСТИ (редактор карт, создание событий, настройки базы данных, быстрые события). Если вкратце: Редактор карт - это "рисовалка", где в место красок вы используете Тайлсеты (набор изображений или "Спрайты" в народе игроделов). Подробнее рассказывать не стану, так как там очень легко самому разобраться. О тайлсетах я упомяну дальше. Создание событий - это пожалуй самый интересный аспект создания игр. Вы буквально создаете сценарий, который будет в точности выполнять всё то что вы пропишете. Вы сможете делать Кат-сцены, NPC, сундуки с сокровищами, двери, транспорт, и тд. тп. Для начала создания события достаточно переключить режим редактирования в режим создания событий. После чего вся ваша карта делиться на клетки. Достаточно дважды нажать на любой и перед вами возникнет окно сценария. Ну а дальше, всё зависит от вас))) Некоторые механики описаны в главе "Костыли или как создать нужную механику". Настройки базы данных - здесь вы можете изменить системные понятия игры (по типу названия параметров "Атака" "Ловкость"), создавать свои оружия и вещи, продумывать навыки и классы персонажей. Достаточно просто нажать на значок шестеренки. Быстрые события - это упрощенное создание некоторых простых событий, к примеру вы можете очень быстро создать сундук с сокровищами или дверь. Достаточно просто выбрать графику и содержимое. Это хороший вариант если вы еще не разобрались в создании событий. Для быстрого создания достаточно войти в режим создания событий, и нажать правую кнопку мышки на свободную клетку события. После чего быстрое создание и выбираем что нам интересно. Освоив эту базу, вы сможете создать примитивную игру, с бегающим человечком, открывающим двери и сундуки а также сменить тему на более комфортную, ознакомится с возможностями экспорта игры и многое другое). 2 - После освоения базиса, можно переходить к более продвинутым настройкам базы данных. (Создание Героя как само понятие, настройка его класса, добавление предметов, навыков, изменение игровых понятий по типу "Ловкость" или "Манна", назначить звуки и картинку в Главном меню и многое другое). 3 - Как только освоите продвинутый базис, вы сможете перейти к основной части создания игры - игровым событиям. Игровые события - то, с чем ваш герой будет постоянно контактировать. Само понятие "Игровое событие" подразумевает некий обьект, который будет выполнять заданную ему функцию (задачу) при соблюдении определенных условий. Также стоит упомянуть о возможности создания новых карт внутри вашей игры, и возможности перемещения между вашими картами. Освоив эти начальные истины, вы сможете без труда создать простенькую игру, где весь мир будет соблюдать ваши правила, который будет населен вашими NPC (Not Playeble Character - не игровой персонаж), и тд. Однако, в первое время, вы вряд-ли сможете создать что-то действительно красивое в плане дизайна карты, а ваши задания будут слишком примитивны, по типу: "Принеси мне 5 цветочков растущих возле меня, ведь я сам не могу их собрать". "Правильное" оформление карты "Часть 1" Вот вы успешно создаете игровые болванки одну за другой. Вы торчите в редакторе персонажей, в попытке создать наконец того самого ГГ (Главного Героя(ини)), однако, карта ваша скорее всего имеет 4ре угла, с квадратным озером по центру, и в лучшем случае там стоит замок, или даже построен дом. Но чего-то тут явно не хватает, не так ли? Возможно у вас и не стоит подобная проблема, однако если взглянуть в мой опыт, то можно увидеть не один десяток людей, которых я успел проконсультировать по поводу грамотного Карт-дизайна. Поэтому, если вам не интересно, можете и пропустить эту главу, ведь в ней я буду описывать правильное оформление карты. Итак, вот вам несколько советов, как можно улучшить вашу карту: 1 - НЕ СОЗДАВАЙТЕ СЛИШКОМ БОЛЬШУЮ КАРТУ. Вам просто может оказаться без надобности огромное пространство, которое вы создали. Да и зачем создавать лишнюю беганину между точками на карте. Как писал один неизвестный иностранец на одном из форумов: "Бегать туда-сюда пусть даже на нескольких картах - это не гэймплей". 2 - ЛОГИЧНОЕ РАЗМЕЩЕНИЕ ОБЬЕКТОВ НА КАРТЕ. Скажите, часто вы видели в играх, заходя в хижину рыбака (к примеру) целый арсенал оружия, доспехов рыцаря, кучу мощных компьютеров, 5 кроватей и стол на оставшуюся часть комнаты?

我认为不应该这样。在制作地图时,你要尽量避免让玩家产生认知失调。如果具体到渔夫的小屋,合理的做法是在屋内(或屋外)放置几个木桶(最好在桶里加入与鱼相关的事件),在墙上挂几根鱼竿,把一两张床直接放在巨大的渔网上面,摆放一张上面放着鱼的桌子,并将屋子的一部分布置成厨房。

3 - 地图剧情。说来奇怪,剧情也可以和地图关联起来。试着合理地(甚至带点幽默感地)设计同一个渔夫小屋里那个奇特房间的情节。添加一些对话,比如桶里的鱼已经发臭了,屋里乱得一团糟……总之,发挥你们的创造力吧。 4 - 地图的重要性。或许你制作地图只是单纯作为一个关卡,也可能你不会再回到这张地图了。尝试不仅要创建美观的地图,还要设法吸引玩家的注意力。给玩家探索你地图的机会。添加一些只在那里生长的植物,以及需要通过任务返回的角色(可以按章节来设计,比如第一章没有角色,而在第三章会出现巨型 Boss)。 5 - 完美度。你是否见过完美的道路?或者完美的方形湖泊?就是这样。让它们变得弯弯曲曲,时而宽阔,时而狭窄。树木和花卉的理想种植方式也是如此。

6 - 逻辑连贯性。玩家正在前进……周围是茂密的森林,另一边则是一整片河流。玩家顺流而下进入下一张地图……突然,河流消失了,森林也不见了,取而代之的是山脉。河流和森林去哪里了?请在下一张地图上为森林、河流等元素设计符合逻辑的延续或结局。 7 - 天啊,别忘了为你们的地图添加音乐伴奏。此外,要学会正确规划特定地图中应包含的音效内容。仅仅将音轨塞进地图是不够的,还需要用鸟鸣声、背景中的人声嘈杂、蟋蟀的唧唧声、洞穴里的风声呼啸以及海浪拍岸的声音来丰富地图。所有这些都对构建你的游戏世界起着重要作用。可以通过背景音乐(BGM)和背景音效(BGS)来实现类似效果(我想大家应该能自行判断它们的应用场景)。此外,建议尝试使用区域设置(记得添加衰减效果),以确保声音的一致性。 PS:背景音乐和背景音效可以直接在地图设置中进行配置。 8 - 你了解全景和循环设置吗?实际上我很少使用这些设置,但不应忽视它们。假设你想制作一个循环过场动画,让主角在沉思中漫步于无尽的城市、森林或沙漠——具体是哪里并不重要。这时循环功能就派上用场了。创建一小块地图,然后在其设置中勾选该功能。数字表示当你的角色到达地图边缘时屏幕的滚动速度。本质上,这是在地图末尾创建了一个“传送门”。全景功能可帮助你在主角无法到达的地图区域制作背景图像。例如,当你创建了一座漂浮在空中的城堡,该如何打造所需的场景氛围呢?这时全景功能就能派上用场(最好再搭配天气插件,尤其是带有动态云层的那种)。只需让地图上的白色方块保持原样(或者自行设置),然后在地图设置中选择您的全景图(当然需要勾选)。RPG Maker内置的现成地图图像。

9 - 不要偷懒,好好处理图块集。这些就是你用来“绘制”地图的“对象”。网上有很多不同的图块集。你的任务就是下载(或者购买后再下载),把它们放进正确的文件夹,然后在游戏的系统设置中,在图块集选项卡下正确设置图像及其物理属性。 路径:D: Steam steamapps common RPG Maker MV(你的项目)img tilesets 图块集工作窗口。标识说明:红色 - 系统菜单图标,蓝色 - 系统菜单中的【瓦片集】选项卡,绿色 - 瓦片集图像(即用作瓦片集的图像),黄色 - 瓦片集物理属性。

瓷砖组放置实用技巧:如果你不确定应该将图片放入哪个标签页,请注意图片的名称。通常瓷砖组的创作者都比较贴心,会在名称中注明所需的标签页。 10 - 不要破坏建筑布局。如果你的地图上有一个呈G形的房子,那么在房子内部也不要忘记添加房屋的角落。如果您是“从下往上”进入房屋,不要忘记在内部将门设置在与您进入时相同的一侧。 11 - 房屋内部并非空盒子。这个技巧也可以用在小木屋上,但房屋越大,墙壁和房间在其中看起来就越合理。不要忘记在巨大的别墅中添加楼梯,使用柱子,在过道铺设地毯等等。 12 - 建造地下室。如果你实在懒得手动创建一切,可以放心使用内置的地牢生成器。操作方法如下:创建所需尺寸的地图,选择 tileset( tileset )。然后右键点击地图,选择“创建地牢”功能,之后会弹出设置窗口。这个窗口的操作很简单,即使是新手也能轻松上手,这里就不再赘述了。在你完成操作后,系统会为你生成地牢。不过生成的地牢可能不太理想,所以你还是需要手动调整一下地图,甚至可能需要添加房间。这是我手动调整后的其中一个地图生成示例。

13 - НАПОЛНЕНИЕ ПОДЗЕМЕЛИЙ. Я вам дам несколько идей, которые вы можете использовать для улучшения своих подземелий. *1 - РОДНИКИ. Так уж повелось, что по классике жанра обычно в подземелье может встретиться целебный родник, испив из которого вы восстановите себе ХП или МП. *2 - МОСТЫ. Если вы сделали подземелье-шахту, то вполне возможно добавить туда несколько ущелий, и мостов. Также вы можете добавить разрушаемый мост, который позволяет пройти лишь раз (создается с помощью игровых событий). "Правильное" оформление карты "Часть 2" Так как у Стима оказывается есть ограничения на количество букв в разделе, мне пришлось разделить эту главу на две части. Продолжим с того, на чём мы остановились, а конкретно варианты оформления подземелья: *3 - ТУМАН ВОЙНЫ. Увы, тут без плагинов не обойтись. В кратце: Туман войны это фича, которая скрывает всю карту, позволяя её "исследовать" . Очень полезно, если вы не хотите что бы игрок с самого начала знал всю карту и мог найти нужную цель только появившись в подземелье. Для тумана войны советую плагин от автора Pheonix KageDesu - Alpha ABS. Скоро должно выйти и для MZ версии. *4 - Скрытый храм, остров, проход в пределах карты. Вы можете запихнуть в подземелье какой-нибудь храм, в который можно зайти. Также можно создать маленький участок на карте, попасть на который можно прочитав табличку телепорта, которая висит где-нибудь на стене. А там уж куда игрок попадёт - либо к мощному боссу в лапы, либо к проклятому сундуку, либо к легендарному, давно потерянному мечу. *5 - ВИЗУАЛЬНЫЕ ВРАГИ. Даже если вы предпочитаете случайные столкновения, будет полезно поставить парочку-другую врагов в самые узкие места подземелья. Тогда вы можете гарантировать себе, что игрок как минимум с кем-нибудь по бодается прежде чем выйти из подземелья с кучей сундуков. Тут вам тоже могут помочь плагины, которые заставят ваших врагов реагировать на вас при приближении. *6 - РАСТИТЕЛЬНОСТЬ. Как по мне, немного растительности не повредит в подземелье. К тому же её можно сделать интерактивной. То есть растет какой-то фрукт, игрок его срывает, и он ему даёт либо положительные баффы, либо отрицательные дебаффы (бафф - наложение полезных временных характеристик, а дебафф прямая противоположность.). *7 - СУНДУКИ И БОЧКИ. Всем игрокам нравиться постоянно что-то собирать, даже если это и вовсе не пригодиться в дальнейшей игре ))) Добавьте бочки - древний аналог сундукам, но только вместо их открытия, просто ломайте их ))) *8 - ЛОВУШКИ. Можно тут конечно что-то и помудрить с ними, но с плагинами будет конечно повеселей)) Не думаю что тут нужно описывать зачем они нужны, поэтому я просто порекомендую плагин всё того же Pheonix KageDesu - Alpha ABS. *9 - МИНИ-КВЕСТЫ. Вы можете добавить какую-нибудь волшебную крысу, которой нужно убить особого монстра или найти иголку, а в качестве награды она вам что-то предложит. Ну, мысль вы уловили) *10 - РАНДОМНЫЕ СЛУЧАЙНЫЕ СОБЫТИЯ. (Рандом - неизвестный результат выбираемый компьютером за игрока) Это касается всего что происходит на карте подземелья. Как мест появления бочек на карте, так и случайных обвалов в подземелье, которые можно как-то расчистить или обойти. Может вы назначите случайное появление таблички с телепортом на карте, а может вы зададите с помощью рандома появление врагов на карте. В общем, проявите фантазию. 14 - Импорт карт из RPG Maker MV в RPG Maker MZ: Если вы перешли из MV на более современную MZ, не расстраивайтесь, вы всё еще можете спокойно перенести ваш проект с полным сохранением графики, карт и событий. Раньше вы не могли переносить анимации (если только не переделать их с помощью Effekseer). Но после обновления 1.40 вы можете во вкладке "Анимации" на свободной ячейке выбрать совместимость с старой системы анимации МV, что позволяет использовать привычную анимацию. Для этого достаточно создать новый проект, и перетащить со старого папки "img" и"data". Я надеюсь вам помог данный раздел, и вы что-то подчеркнули из моих советов. Организация событий Так уж исторически сложилось, что я часто наблюдал некоторые ошибки в структуре событий которые допускали разные люди. Сейчас я попробую их перечислить: 1 - Создание отдельной страницы события под каждое действие события. Это в свою очередь занимает страницы событий, время на обработку каждой такой страницы и просто путает. Что бы избежать таких "костылей" крайне рекомендую стараться впихнуть все в одну страничку события, используя условия, выбор в диалоге, использовать метки и перемещение к ним а также грамотно зацикливать событие и не забывать его удалять при абсолютной ненадобности. Все эти команды доступны в меню условий события. А прибегать к смене странички рекомендую только в том случае, когда вам нужно сменить графику, поведение графики и (или) сделать одно событие с разными путами развития, зависимыми от переключателей с переменными. Добавлю сюда цитату пользователя оставившего комментарий (ник: stsyn): 引用自 stsyn: рекомендация все впихивать на одну страницу - иногда спорная. В интерфейсе редактора нельзя сворачивать ветки условий, а это затормаживает ориентирование. Тут скорее сложность в том, что нету из коробочной возможности делать нормальные "функции" в событиях. 2 - Проверяйте ваши галочки под графикой. Да, я о тех самых "двигается стоя" "анимация шага", "фиксированное" "проходимое", ведь часто мне приходилось слышать "помоги, у меня NPC двигается без анимации". Давайте распишу зачем они нужны: - Проходимое - Возможность пройти сквозь событие. То есть оно не будет стопорить на месте игрока. - Фиксированное - Событие не будет менять свою анимацию при передвижении. Работает в паре с "Двигается стоя" -Двигается стоя - если событие не двигается, то воспроизводиться анимация "ходьбы". - Анимация шага - нужна для воспроизведения анимации вообще. 3 - Создание слишком большого количества событий. Данный движок не поддерживает слишком большое количество событий на одной карте. Выражается в проседании ФПС, Артефактах (остаточном изображении на экране, зависших цифрах и тд), и даже вылетах. Не стоит создавать больше 30 событий. Как заметил один из комментаторов (ник stsyn), в большей степени это касается событий, которые задействованы параллельно, и (или) задействованы на фоне (анимация огня костра к примеру). Однако, я всё-еще не рекомендую создавать много событий. В общем, действуйте по ситуации. 4 - Используйте регионы. Да, вот вам нужно сделать проход на другую карту. Но вот незадача: тропинка аж клеток в 5ть. Неужели нужно дублировать каждую клетку? Ни в коем случае! Используйте регионы. Для этого вам нужно: Создать три переменных: Х.переменная У.переменная и Переменная региона; Создать невидимое событие на карте в недоступном месте с "параллельным" триггером; В самом событии воспользоваться командой "Получить данные о клетке" на 3й страничке условий; Выбрать Переменную региона, код местности, переместить "из переменных" и выбрать две переменные Х, У. Теперь создаем еще два события: "Переменная", по очереди выбираем переменные Х, У, "Данные игры" выбираем "Персонаж" "игрок" "х карты (у карты)". После достаточно создать ветвление условий, без "иначе", Если переменная Регион будет равна нужной клетке региона (они пронумерованы соответственно) то будет перемещение или чего там вы придумаете еще. 6 - Движек не запоминает текущее расположение игровых событий. Поэтому вам прийдеться колхозить костыли, дабы сделать в проходе стражника, который отойдет с дороги когда вы выполните квест. Вариант такого костыля я опишу в главе руководства "Костыли". 7 - Большое событие. Если вам вдруг понадобилось какое-нибудь событие выходящие за пределы более чем одной клетки, тогда вам нужно добавить в начало названия вашего тайлсета с обьектами знак $. Он выставляет рамки вашего квадрата на 4ре клетки в длину, 3 в высоту. Самому выставить размер рамки нереально без плагинов. Если же вам необходимо просто разместить статичный элемент, попробуйте использовать плагин от Yanfly (RPG MAKER MV): Free-Doodas[www.yanfly.moe] А этот плагин позволяет настраивать зону взаимодействия с событием (RPG MAKER MV): http://www.yanfly.moe/wiki/Event_Hitbox_Resize_(YEP) 8 - Настройка отображения персонажей на карте во время боя. Если вы пользуетесь плагинами для изменения разрешения картинки, или же вы используете RPG Maker MZ у которого эта функция встроенная, или даже вам просто захотелось изменить расстояние во время боя между персонажами и врагами, то вам необходимо отредактировать один файл, который находиться в директории вашего проекта. Вот вам мой пример: C: Users PrizrakDream`s Documents RMMZ Project1 js В MV версии файл называется - rpg_sprites ; В MZ версии файл называется - rmmz_sprites. В обеих случаях, вам необходимо найти эту строчку скрипта: Sprite_Actor.prototype.setActorHome = function(index) { this.setHome(600 + index * 32, 280 + index * 48); }; После чего меняете значения 600 (ширина) и 280 (высота) на нужные. Если я вспомню что-то еще, я дополню этот раздел. Костыли, или как реализовать механику "Часть 1" Бывают случаи, когда хочется реализовать нужную механику, к примеру анимацию открытия двери, призыв временного союзника, или еще что-то. Но у вас совершенно нет идей каким образом это провернуть. Поэтому здесь я буду описывать способы, которыми можно провернуть то или иное действие не прибегая к плагинам (ну а если и прибегая, то к каким, и как этим воспользоваться). Буду рад, если кто-то будет делится своими костылями. Я добавлю их в моё руководство с указанием автора. 1 - СТРАЖ НА ПРОХОДЕ. Как мы уже знаем из моего руководства (пункт 6 в разделе организация событий), Рпг Мейкер не может запоминать передвинутые события, выставляя их обратно туда, где они были изначально. Суть данного костыля в том, что бы заставить стражника освободить вам дорогу, после того, как вы выполнили квест, отойти в сторону, освободив таким образом вам дорогу дальше. Итак, создадим ситуацию:

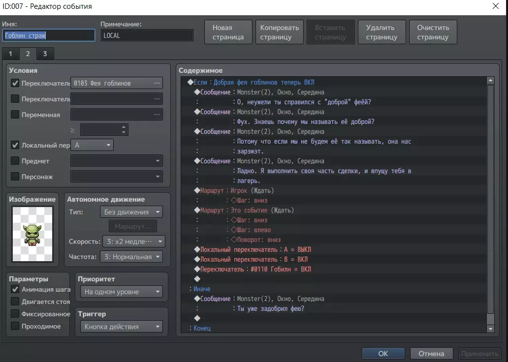
在这张截图中,我们关注的是【哥布林守卫】,它不让我们通过栅栏之间的狭窄通道。此外还有201号区域格子(位于 tileset 调色板中)。 思路如下:当主角完成任务并踏上201号格子时,哥布林就会退到一边,不再阻碍通行。 让我们来看看事件本身:

(提醒一下,关于区域的操作在“事件组织”部分有说明) 从这张图片可以看到,如果区域变量等于201,就会执行与你的任务(我的是“哥布林善良仙子”)和哥布林“哥布林”对应的开关检查,以防万一说明一下,你需要在地图上放置能够读取区域的事件。相关信息在“事件组织”部分。另外补充一下,截图中那个神秘的变量“003”其实是“Region”变量(抱歉,之前没注意到这个错误)。 那么,我们现在来看看哥布林事件:



从第一张截图可以看到,如果忽略对话,我们还剩下一个开关和一个本地开关,激活该本地开关后会触发任务,之后我们就能继续推进流程。 第二张截图展示了任务完成条件的分支。如果任务完成,我们就改变本地开关的状态,并开启哥布林的【大脑】开关。 第三张截图则展示了已完成任务【哥布林的善良仙子】的相关开关。这里面没有什么有趣的内容,这个事件页面纯粹是为了丰富哥布林的对话。只有第二个事件页面(仅触发一次)和这个权宜之计的第二张截图上标注的事件,才能让哥布林移动。 该机制的替代方案: 信息来源于:切换地图后重置事件 你所需要的只是两个带有切换器的事件。1. 创建需要移动的主要事件。 2. 进行移动操作。 3. 完成事件移动后,新建页面并在自动触发时设置【删除事件】。 4. 被删除事件的位置应已存在第二个事件,该事件需具备所需的图形和行为,且在开关开启时激活。2 - 召唤帮手 此方法适用于希望通过物品(或对话)在不使用插件的情况下暂时召唤宠物的玩家。下面来看截图: 步骤1 - 创建角色。

步骤2 - 创建两个通用事件和切换器。


从这些截图中可以看到,我们正在创建一个事件,该事件会向我们的队伍中添加角色,同时启用一个变量来激活事件2。 事件2会启动计时器,计时结束后,我们的卫星将消失。此外,该事件还会关闭变量。请注意,触发器设置为【并行】。 步骤3 - 创建物品 - 召唤器。

只需在效果表中添加触发公共事件的操作。你还可以自行决定该召唤是仅能在战斗中使用,还是也可以在探索模式中使用。 生物的属性由你在“特性”栏(见步骤1)和“职业”部分自行设定。 小技巧:如果你使用“队伍中有该角色”的条件分支,就可以让召唤生物拥有额外的对话和功能。3 - 变形 首先说明,这个方法并不完美,但在特定情况下完全可用。它也和召唤的权宜之计非常相似。该方法的不完美之处在于它只对特定角色生效。也就是说,不能随便把敌人变成鸡,或者把其他队友变形。只能对一个特定的英雄使用。和召唤一样,这里也有时间限制。为了避免只有一个英雄变身的不合理情况,我将变身设置为独特技能。 以下是截图说明: 步骤1 - 创建切换器和2个通用事件。


就像在召唤补丁中一样,会创建两个事件,第一个事件激活角色模型并打开开关。第二个事件设置时间,关闭开关并将模型恢复原状。步骤2 - 创建“变形”技能。

现在,只需将技能“植入”到指定角色身上,然后使用它即可。 如何应用这个功能:由于我们在变身时会触发开关,因此可以制作一个只有鸡才能钻过去的小通道。我们也可以在对话中使用这个功能。还可以通过技能设置附加状态,从而在战斗中获得所需效果。总之,发挥我们的创造力吧! 4 - 保险箱、电子锁、密码谜题、密码。 这是一个非常简单又巧妙的方法,可以在游戏中模拟入侵他人电脑、潜入银行、设置服务器安全密码等场景的互动性。 以下是带有我对每个操作注释的事件截图:

5 - 对话中的"返回选择"功能。 令我惊讶的是,很多人不知道"优质"对话的可能性。我所说的"优质"是指选择所需语句后不会关闭的对话。当然,优质的标准还包括其他一些因素,例如选择后对话是否消失,但现在不讨论这些。 实际上,这是一个非常简单且令人愉快的操作。只需: 步骤1 - 创建你的对话。考虑一些你会经常重复使用的选择项。例如:“我在哪里可以找到?”或“告诉我关于……”。这些是最适合在对话中重复使用的选项。 步骤2 - 在需要玩家返回的对话上方创建一个标记。 步骤3 - 在每个需要重复的对话说完后,在语句【之后】插入“跳转到标记”。 完成。现在,玩家在选择该对话后,阅读完毕会返回到对话选择界面。这样玩家就能了解更多自己感兴趣的信息,也不会因愤怒而做出过激行为。需要说明的是,通常最后一个对话是结束对话。这是一个示例,无需关注标记2。

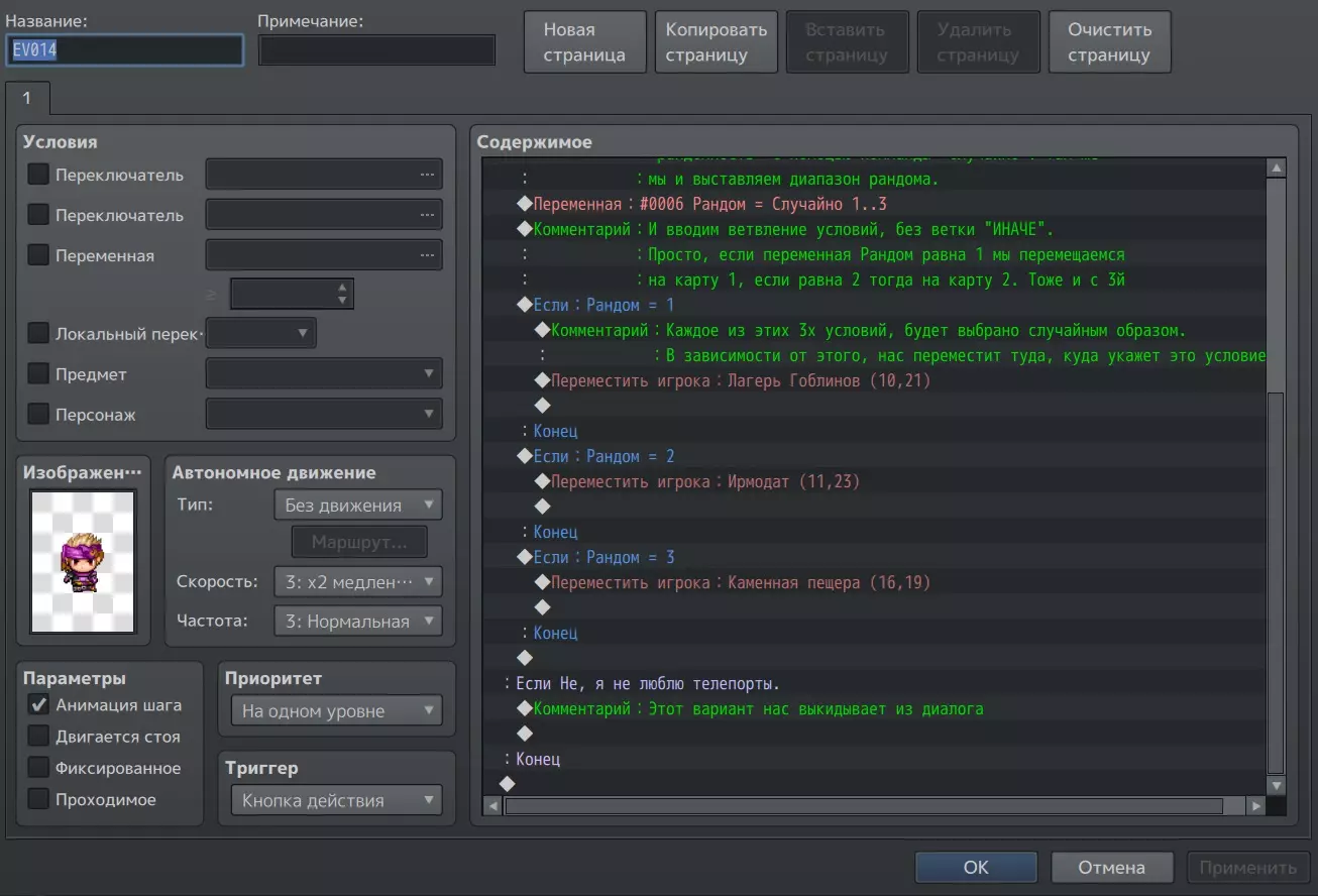
补丁:如何实现“第二章”机制 6 - 随机地点 该机制适合喜欢随机性的玩家。它能让玩家在前往另一个地点时,出现在不同的位置。借助这种机制,可以制作任务板,完成后传送到随机地点,或者进入剧情洞穴,再次游玩时会出现完全不同的洞穴。 步骤1 - 创建所需数量的地图。我从我的项目中举了3张地图作为例子。 步骤2 - 按照这些截图上的内容操作,逐步遵循说明。


现在,当与物体互动时,会出现对话、选项,并将你传送到随机位置。 7 - 多个物品检查。 如果你需要通过条件分支来检查是否拥有多个物品,建议这样做:

简单来说:我们通过带有“否则”分支的条件分支来创建物品检查,然后从背包中移除一个物品。之后再次检查物品是否存在。如此重复,直到所需数量的物品减少到零。 如果物品数量不足,但我们已经将其从背包中移除,则需要将移除的物品数量准确地返还回去。当然有一个更简单的方法来实现这一点。用户lris提醒了我这个方法。其核心在于创建一个变量,该变量用于检查指定物品的数量,之后不再直接检查物品本身,而是检查这个变量。这能极大地简化操作,并减少行为序列的数量。


8 - 矿石开采与植物采集(带刷新机制) 如果你的游戏需要这种机制,这是我实现该机制的方案:

我来解释一下:创建事件。为其设置必要的参数(音效、发放的道具)(在我的情况下,我输入了一个读取随机数的变量,额外道具的获取以此为依据)。我还设置了挖掘矿石需要镐子。接下来只需通过开启某些本地开关并关闭其他开关,我就能将事件页面切换,直到找到带有开关D的页面。(对于植物而言,两个事件页面就足够了)。 然后,使用“暂停”功能等待所需时间,之后关闭最后一个本地开关,重新生成矿石。不要忘记设置为“并行”,否则将无法生效。酒馆经营管理的实现(第一部分) 我一直在思考如何补充这份指南。由于我目前正在开发自己的游戏,我发现游戏中加入农场经营管理和收获元素会非常棒。 我还听说,并非所有人都能在自己的游戏中实现基础的经营管理系统,尤其是在不使用插件的情况下。 那么,就让我们来解决这个问题吧!为了方便起见,我将创作分为以下阶段: 1 - 建筑改进。 2 - 经济系统。(最复杂的阶段) 3 - 建筑内部改进。 4 - 额外福利。 阶段1 - 建筑改进。为了让玩家能够扩展建筑内部的环境,或者更换地图上的建筑本身,我们需要创建两张主要地图:建筑外部和建筑内部。 这两张地图应尽可能简化和“精简”,以激发玩家的发展欲望。 接下来,我们制作地图的副本,并对其进行编辑,使建筑看起来更好。然后,我们对地图副本重复此步骤。为了方便起见,可以用类似【酒馆阶段1】、【酒馆阶段2】等地图名称来标记它们。 创建一个负责地点升级的变量。 接着创建一个事件,在该事件中会让玩家选择是否升级建筑。 (这个选择可以由你嵌入到与NPC的对话中,或者在与告示牌等互动时出现。)接下来,如果玩家选择升级,会检查是否有特定金额的货币,若金额足够,则扣除相应金额,同时“升级”变量加1。(不要忘记添加对变量所需值的检查,以防止玩家提前再次花钱购买升级)

接下来,我们只需在进入场景时对变量进行检查。例如,如果变量等于0,玩家就会被传送到【酒馆阶段0】场景(即你预先创建的地图),而一旦玩家购买了强化,【强化】变量就会变为1,因此当变量=1时,玩家就会进入【酒馆阶段1】场景。这样我们既可以对建筑外部的任意位置进行改进,也能对建筑内部进行优化。 第二阶段 - 经济系统。 此阶段将处理主要事件和变量。 我们的经济系统将包含基于“收入”和“支出”计算的持续“利润”生成机制。收入与支出的调控将决定利润数额。此外,我们还能根据任务中的选择来计算收入和支出。此外,我们可以通过事件查看收入、支出和利润。在我们的游戏中,这将通过一本书来实现。 除此之外,玩家还可以以金币的形式领取【利润】。 为此我们需要做什么? 创建几个变量:【收入】【支出】【利润】【收入库】【支出库】——这些变量将影响玩家利润的计算。此外,为了方便管理并更好地将其整合到你的项目中,你还可以添加一些自己的变量,这些变量的数值将影响“收入”和“支出”变量的计算。在我的指南中,我一定会展示这个方法。(此类机制的实现示例:你在农民的任务中从怪物手中救下了他们,因此他们同意免费提供农产品,以换取降低他们在酒馆的消费成本,这反过来消除了支出,但潜在利润会降低。)但如果你没有拯救这些农民,他们不仅会要求金币报酬,还会增加消耗数值,不过收入数值也会提高,因为现在他们按标准价格提供服务。 收入计算 我们从计算“收入”和“消耗”变量的事件开始,这些变量基于玩家的决策。

-创建一个公共事件。 -将收入和支出变量设为0。(用于后续计算) -根据需要将初始收入变量设为指定数值。 -设置条件分支,指定在完成相应任务时需要开启、关闭或增减的开关及变量值。在获取的分支中确定,如果【你的变量】等于1,则【收入】+1。如果【你的变量】等于2,则【收入】+2且【支出】+1。 通过这种方式我们计算出了收入。建议后续通过这个公共事件来编辑你的收入。例如,只需在离开酒馆时执行该事件即可。这不会增加你的负担,且利润计算将始终保持最新。不过确实有一个小缺点:有可能你的收益会在计算收益的那个瞬间产生,玩家可能会得到未完全计算的收入数值。但这种可能性极小,所以这只是理论上的情况。 已经厌倦了吗?再坚持一下,我们已经完成了50%的经济系统。 【获取收益】 现在如何获取收益?

很简单。 - 创建循环。 - 等待(暂停菜单)每999帧(16秒,你可以设置更长时间)。 - 将【收入】和【支出】的值分别赋给变量【收入库】和【支出库】。(【库】变量的作用是为了避免直接操作【收入】和【支出】变量)。 - 用【支出库】变量减去【收入库】变量——这样我们就能得到差值。- 我们将“利润”变量等同于“收入库”变量——现在我们获得了利润。但这还不是全部。 - 我们将“库”变量设为0。这是为了避免在下次计算时因库变量的剩余值而导致计算错误。 - 顺便说一下,理论上可以在循环中添加执行包含计算的通用事件。但我自己没有尝试过,所以你们可以进行实验。那么可以通过其他方式来绕过计数事件的激活。只需直接启动利润计数事件即可。 是的,最好添加一个【并行】事件触发器,并搭配某种开关,这样利润就不会在游戏一开始就开始计算。 收入、支出、利润信息显示 对此我可以提出一个最基础的方案。

- 创建事件。例如制作一本记账本。 - 点击账本时,会显示一条消息,其中会列出负责我们三个参数的变量代码。 - 要在消息中显示变量,需要在消息中添加符号V[0],其中0是您需要分别指定的收入、支出和利润变量的编号。 现在玩家将了解自己的收入情况。另外,提前说一下,我想提出一个关于告知宝箱数量已达上限的想法。可惜,这只能通过插件来实现(因为我觉得在游戏过程中弹出消息并暂停游戏不会改善游戏体验)。 我不知道MV的情况如何,但在MZ上有一个CGMZ的优秀插件,叫做Toast Manager。你们可以为MV寻找类似的插件。该插件是一个弹出窗口(类似成就提示),可以在短时间内显示任何信息(甚至图像图标),不会占据整个屏幕,也不会暂停游戏。

- 创建“宝箱已装满信息”开关 - 条件分支:如果开关开启 - 不执行任何操作;如果开关关闭,则进行以下条件分支(无否则):当宝箱等级为1时 - 若金币数量达到500,执行插件指令(选择CGMZ)并在Line 1和Line 2中填写文本。Line 1为标题,Line 2为正文。 通过这种方式,玩家将得知宝箱已获得最大500金币。酒馆经营管理模块第二部分 在整个酒馆经营管理主题中,仅剩下通过事件对建筑内部进行升级,以及宝箱的实装,玩家可从宝箱中领取收益。 我们先从宝箱开始,因为它是经济系统的一部分。 可领取收益的宝箱
- 使用事件模板(在地图编辑器中右键点击)并创建宝藏。 - 清除除带声音的动画外的所有多余内容。 - 通过条件分支检查【利润】变量是否存在大于0的数值。- 如果数值大于0,那么我们添加金币,以“收益”变量作为数量 - 将“收益”变量设为0(因为我们已经从宝箱中取走收益了) 债务系统 如果您计划设置债务,或者只是想以防万一用债务来弥补游戏中的不精确之处,那么可以在不离开宝箱界面的情况下执行以下操作: - 条件分支:如果收入低于0,则确定债务是否存在并提供偿还选项。- 如果同意,当拥有所需金额时,系统会扣除“利润”变量中指定的金币数量(因为收入低于零即为支出,会以负数形式记录在该变量中) 这就是一个神奇的宝箱。它既能发放金币,甚至还能偿还债务。 宝箱限额 宝箱限额允许你对获取的金币设置限制。这样你就可以为玩家提供升级的机会。需要将以下内容直接添加到利润计算的总事件中(即持续计算利润的事件)。这里无需额外解释,只需查看截图即可。

Сюжет Скорее всего, при создании своей игры (или на этапе её планирования), вы придумали свой сюжет (или думаете, что это простая задача, и придумаете его походу). Однако, его реализация может привести вас к банальным ошибкам, которые могут свести на нет всю вашу мотивацию в дальнейшем доработать и развивать ваш продукт. Здесь не будут описываться хитрости сценаристов, а лишь коснёмся аспектов его реализации. Пожалуй самая первая цель практически любого новичка-создателя - оживить свою выдуманную и очень крутую историю. Дать всем понять, что твоя игра может и не самая крутая в техническом плане, но зато с такой историей, что даже Голливудские триллеры и рядом не стояли ))) Однако, думать о сюжете в начале разработки игры я КАТЕГОРИЧЕСКИ НЕ РЕКОМЕНДУЮ. Ответ на вопрос "Почему?" довольно простой. Для реализации сюжета, вам нужно сначала решить, каким образом вы планируете его подавать. Это может быть как стилистическая новелла, самостоятельное изучения мира, взаимодествие с объектами и НПС, чтение книг и тд. Для этого вам будет необходимо уделить внимание и усилия на создание ключевых персонажей, точек интереса, обьектов и тех самых книг. Помимо технической реализации, вам будет необходимо это всё вручную пропечать в диалоги, надписи, текст, или и вовсе нарисовать определенную графику. Это забирает львиную долю сил на реализацию сюжета, и практически не оставляет сил на разработку самого главного - игры, как игрового процесса. Думаю, что стоит напомнить, что игра доносит суть нарратива только тогда, когда игрок увлеченно в неё играет. А этого можно добиться только полной гармонией между сюжетом и игровым процессом, дизайном, оформлением и общей реализацией продукта. Также тут есть проблема связанности сюжета и его продуманности. Создавая события, вы можете разместить их на крайне не интересной для этого карте, в самых не удобных местах. Что бы такого не произошло, следует размещать события в логически правильных местах. Саму карту не следует размещать слишком далеко. К примеру: если действие происходит в городе, лучше делать побочные квесты внутри самого города, или недалеко от него. Если конечно у вас не стоит цель направить персонажа в другой город, исследовать окрестности и тд. Хочу обратить внимание, что сюжет придумать весьма не просто. Зачастую, придумают слишком крутой сюжей, который весьма сложен в реализации, или и вовсе невозможен по техническим причинам. Либо же наоборот, все ограниченно лишь вашим сном, фантазией, подсмотренным моментом из фильма (аниме, мультика нужное подчеркнуть), и вас хватает всего на парочку диалогов, после чего на этом ваша разработка "заканчивается" в виде папки проекта в вашем РПГ Мейкере. Знаем, проходили. Что же я могу вам тогда порекомендовать? Ведь без сюжета ну никак, да и реализовать его руки чешутся! Вот что: 1 - Записывайте ваши идеи. Не важно куда. Не важно что. Просто записывайте. Понравился диалог в фильме - запишите. Приснился офигенный сон - постарайтесь вспомнить и записать. Увидели классную механику в другой игре - запишите. Желательно всё, до мелочей. Потом, если возникнет "творческий кризис" просто гляньте в ваши записи. 2 - Займитесь созданием карт, на котором будут происходить действия. Не забывайте отрисовывать концепты для удобства и примерной наглядности того, что вы хотите воплотить в игре. Также, неплохо помогает, если вы не можете удержать дизайн карты в голове. 3 - Создали? отлично, теперь у вас есть база, от которой можно отталкиваться при привязке сюжета к местности. Поверьте мне, в зависимости от местоположения НПС у вас рождаются самые разные ситуационные диалоги, которые помогут раскрыть ландшафт карты, ситуации происходящие в мире игры, ключевые точки интереса. Таким образом вы можете направить игрока исследовать мир вашей игры, если его заинтересует слух от какого-либо стражника в таверне, или если он увидит огромную гору, на которую внезапно можно забраться. 3 - Сначала делаем ключевых персонажей, везде, и только после них, делаем наш мир "живым", полируем его и разные игровые механики. Таким образом, мы собираем главную линию повествования без отвлечения на побочные квесты, что позволит сделать скелет игры намного раньше задуманных сроков и у вас будет по сути уже готовая игра, которую осталось всего-то улучшить дополнительными квестами. Данное восприятие работы над проектом, на психологическом уровне настраивает вас на более легкую работу, нежели вы бы бросались к каждому НПС без очередности. Естественно, такой подход не подойдёт, если вы планируете вплетать в основной сюжет события побочных квестов. 4 - Для начала попробуйте сделать "Демонстрационную версию", аля готовый продукт с готовым куском сюжета, и реализованными картами и игровыми механиками характерными для определенного куска игры. Это поможет вам оценить ваши старания в полном объеме, вдохновить вас, и дать возможность оценить ваше творение остальным. 5 - Не бойтесь критики. Дайте кому-то глянуть на вашу игру. Если кто-то говорит, что ему не понравилось, спросите что именно. Если кто-то говорит, что ваша игра кхм..говно, то спросите почему. Причина может быть разная, например: человек не любит игры данного жанра; или ему не понравился сюжет; или быстро проходится. Постарайтесь вытащить этот ответ из такого человека. А после, проведите самоанализ. Подумайте как бы вы могли обыграть это по другому. Но учтите, что исправления должны быть адекватными, и не ломать ваших задумок. Ведь не всем людям можно угодить. Я полагаю, если вы будете соблюдать эти пункты, ваша разработка пройдет намного легче, чем это проходило у меня и у многих моих знакомых. "Плагины", или как вам сделать игру круче. Плагины представляют собой написанные различными людьми скрипты на Java. Раньше RPG Maker поддерживал язык Ruby, поэтому если вам интереснее Ruby, советую купить RPG Maker VX Ace. Работа с плагинами зачастую требует помимо самого скрипта, еще и некоторые изменения в дате, и (или) добавление графики в игровой проект. Обычно сами разработчики своих плагинов добавляют графику и необходимые данные к своим плагинам. Как выглядят плагины, и где они находятся:


通常数据会添加到以下文件夹中: Img(存放图像的总文件夹), Data(包含系统基本设置的文件夹), Pictures(Img 内的子文件夹,用于存放RPG MAKER系统无法识别的图片), System(系统用于在游戏中显示上下文菜单的文件)。引用自lris:购买《RPG制作大师MZ》后,在制作大师的根目录中,您可以找到一些未默认包含在项目中的“官方”插件,这些插件针对不同主题。默认路径:C: Program Files (x86) Steam steamapps common RPG Maker MZ dlc BasicResources plugins。购买的(和免费的)DLC将位于DLC文件夹中。此外,还经常能遇到插件开发者创建的“独特”文件夹,这些文件夹通常需要放置在Img文件夹中。正如你所猜测的,这类插件会添加其自身的图形资源。 以下是独特文件夹的示例:红色线条标注的是独特文件夹,蓝色线条标注的是受插件影响的标准文件夹,黑色线条标注的是文件夹目录。

插件本身种类繁多:从修改技术组件,到完全改变战斗系统、添加光照、修改系统设置。还需要说明的是,对于插件的使用,强烈建议您具备基础的英语知识,最好还能略微了解脚本的工作原理。请注意,插件通常具有优先级。这表现为插件在项目启动时的初次加载,由于加载优先级设置不正确,依赖主插件的次要插件可能无法运行,甚至会直接弹出错误界面。 优先级可通过在编辑器的插件列表(即拼图图标菜单)中上下拖动插件来设置。 同时请注意,插件之间可能会发生冲突,导致无法正常工作。不过,在删除插件之前,请尝试将其优先级调高。有时这会有帮助。 关于插件运行的另一个重要信息:有时你可能会遇到未适配新版本制作工具的旧插件。这种情况下,请通过Steam中的【测试版】程序将制作工具降级到较早的版本。操作方法:在库中找到所需的制作工具,右键点击,选择属性,找到“测试版”选项卡,然后选择您需要的版本。

对于RPG Maker MZ,有一个名为FOSSIL的插件,它能让MZ兼容90%来自RPG Maker MV的插件。下面我想列举一些RPG Maker MV上有趣的插件: 1. Alpha ABS(由Pheonix KageDesu开发)——这是我最喜欢的插件之一,它可以将RPG Maker中的战斗系统转变为更具操作性的形式。该插件的战斗系统借鉴自《魔兽争霸》系列。不过,该插件不仅会改变战斗系统,还会在地图上添加物品栏、额外的角色可视化效果、战争迷雾以及其他诸多内容。 2 - Net ABS(来自Pheonix Kagedesu):这是一款支持局域网联机和分屏游玩的插件。非常实用的插件。 3 - YEP(Yanfly)的插件 - 这个人无疑是RPG MAKER MV社区的主要支柱。他的插件数量非常多(超过200个),因此我就不一一列举了。这些插件都非常实用,能够直观地改变你的游戏,为游戏提供高分辨率,在加载游戏时触发事件等等。4 - SRDude的插件:他也是一名插件开发者。其插件中有很多有趣的类型,例如“幸运轮盘”或“环形菜单”。 5 - STV的插件:他是最优秀的插件创作者之一。可惜的是,他已经有5年没有在网络上活跃了。他的作品包括一款很棒的集换式卡牌插件(遗憾的是该插件已无法使用,且无人对其进行修复),以及一款怪物图鉴插件。 6 - Atelier Irina:非常出色的插件制作者。她的作品集中包含卡牌战斗系统(遗憾的是她已经将其完全隐藏)、【关系】插件、为玩家缓解压力的功能(通过修改一些令人厌烦的机制)、物品栏可视化功能以及其他诸多内容。日本网站上有一些实用插件,例如伪3D战斗插件。对于RPG MAKER MZ的用户,还推荐了解作者Casper Gaming,他在圈内被称为CGMZ。这个人以前就为RPG MAKER VX ACE制作过插件,这已经相当厉害了,现在他又回来了,开始为MZ制作插件。 在Discord上回复很快,而且几乎第二天就能修复漏洞,简直是传奇人物。不过和他交流还是需要懂英语。 学习脚本和编写插件的帮助 实用链接 在这个部分我会放入不同用途的实用链接。乌克兰RPG制作大师社区Discord服务器:为乌克兰玩家提供的Discord服务器,如果你想找到乌克兰语交流社区,或在使用制作大师时遇到问题,这里适合你。 国外知名网站RPG MAKER MV:在这里你可以找到很多资源,包括插件、各类论坛和图像素材。这里也曾是众多制作插件的制作大师聚集的地方。 俄罗斯制作大师社区这里除了俄语支持外,你还能找到资源、工具,也可以参加竞赛等。 Hellyintar Black - 视频教程 此人6年前录制了关于RPG制作大师VX ACE和RPG制作大师MV的不错的视频教程。他所讲述的内容至今仍然适用,并且可用于这两个引擎。 角色生成器在线 额外内容 适合那些对我关于某个游戏开发的旧笔记感兴趣的人。那里没有概念图(也许如果我能找到图像文件的话,我会制作一些概念图),主要是一些基础的技术信息。这是我的笔记本。

地区说明

项目分辨率信息。用于方便设置图像的显示位置。

关于允许将箱子用作储物箱的插件说明

伤害公式基础复制件

项目的初始目标。虽然看起来有点傻,但这帮助我没有偏离方向。

对话和变量管理的速查手册。顺便说一下,手边有这样的参考资料非常方便。看一眼你需要的内容,就能继续写下去了。

Alpha ABS 插件说明

最后,关于召唤同伴的注意事项。

抱歉,画质有点拉胯 :3 如果我再挖到几件遗物,一定会分享到这里。 结语
2026-02-14 13:00:21 发布在
RPG Maker MV
说点好听的...
收藏
0
0
