我一直想为自己做这个,因为我有点怪。后来我想可以和大家分享。在SteamDeck上玩的时候,直接打开我的指南会更方便。如果你觉得有帮助,能得到一些反馈我会很开心。 我用Excel和Access制作了这个。如果你感兴趣,可以在指南底部下载。 更新1:刚添加了博丽神社和竹林。感谢指出(谷歌文档还没更新,太懒了)。希望最后一次更新是添加DLC 5的菜品并把所有内容整理得更完善。 更新2:所有DLC都已添加,还增加了一个无DLC菜单的额外部分,文档还是没有,内容也还是比较简陋。在考虑要不要做一个关于稀有客人的指南。 免责声明/一些我想说的话。关于我在创建数据库或从游戏本身学到的一些事情: 普通客人的粉色评价不需要额外添加食材。这可能是之前某个版本有所改动,也可能是有人误解了规则,导致大家都以为需要添加额外材料。这也是我制作本指南的初衷,因为我在游戏过程中发现,即使不添加额外食材,有时也能获得粉色评价。 “哥布林”虽然在顾客列表中,但没有特定出现地点,因此不会被计入(评价系统)。 “僵尸”则恰恰相反(有特定出现地点但不在顾客列表中)。由于她拥有所有标签,所以列表中没有为她分配任何标签,否则会人为地提升列表中所有菜品和饮品的权重,导致它们被提及的频率超出必要范围。 “暗物质”只是为了好玩才加进去的。 菜品和饮品确实有一些额外属性,比如价格或所属的DLC。虽然我在这里没有用到这些属性,但如果你知道如何使用Access和Excel数据透视表,你也可以根据自己拥有的DLC或已解锁的内容来筛选它们,或者按价格排序。 “厨具”属性也是如此,但在选择装备时要注意这一点。 啊,对了。从现在开始我提到的所有内容都包含【剧透】。 目前应该就是这些了。希望如此。如果我想起其他内容,之后会补充。开始前须知 我想告诉你一些选择菜品的小贴士,并解释一些其他内容: 既然我已经拥有所有DLC菜品,我将单独为只拥有基础游戏的玩家创建一个不含DLC的菜单部分。 从现在开始,当我说“物品”时,指的是“菜品和饮品”。因为我懒得写全称,但必要时我会特别说明。 在列表中,每家居酒屋都会根据其覆盖的标签数量显示不同的“物品”,数字越高表示覆盖的标签越多。虽然你可以直接在每个列表中选择排名前八的“物品”并就此结束,但你必须知道,有时并非每个标签都能被前八名涵盖,尤其是带有“无酒精”标签的“饮品”。我没有进行过测试,所以你需要自己测试。当顾客点绿茶时,你就会明白这一点。同样的情况也适用于价格高于平均水平的菜肴,因为它们通常有更多标签。 当你已经解锁了丰聪耳神子后,有一个小贴士:在菜单中尽可能添加你能负担得起的最昂贵的“物品”。因为她的符卡会让所有人都只点那道菜,这是一个赚大钱的好方法。页面已经够难看了。(想象一下用黑色纸张的感觉) 通常,你只需从上到下浏览列表,跳过那些尚未解锁或因任何原因未添加到菜单中的【内容】。 目前应该就这些了,我觉得。 菜单列表(无DLC) 我没有进行实际测试,但理论上这应该能行,而且大多数时候能获得粉色评级。如果不行,也可以尝试换成其他不同的内容。 由于这是“无DLC”部分,获得粉色评级会更困难,所以要记住这一点。 另外,编号相同的【内容】涵盖的标签数量相同,因此你可以选择自己想要的,或者全部都选。 还有,我懒得在Steam上手动制作表格,也不想逐一输入每一项内容。我将先展示不含DLC的菜单 妖怪小径

人类村落

博丽神社

红魔馆

失落的竹林

妖怪之山

魔法森林

前地狱

地灵殿

命莲寺

神圣灵魂陵墓

闪耀针城

阳光花园

éç

月之都

妖怪物语(全部DLC)

人类村落(所有DLC)

博丽神社(所有DLC)

红魔馆(所有DLC)

失落竹林(全部DLC)

《妖怪山》(所有DLC)

魔法森林(全部DLC)

无法识别

地灵殿(所有DLC)

Myouren Temple (All DLC)

神圣灵魂陵墓(全部DLC)

闪耀针城(全部DLC)

阳光花园(全部DLC)

魔戒(所有DLC)

月都(全部DLC)

说明我是如何做到的/当你想自己尝试时 从这里开始你可以忽略。但如果你感兴趣并想自己使用,当然可以。 免责声明:你无法分享访问链接。所以现在这个教程实际上没什么用了。或者你可以创建自己的数据库。只是因为我在这里投入了时间,现在不想删除这些内容。 首先,我创建了一个包含所有我需要内容的数据库: 从输入我们拥有的/想要的/需要的所有信息开始。 客户,

çŠĺ

以及其他【杂项内容】

如前所述,我们并不需要所有东西。但如果你想进行更多筛选并按价格等条件排序,有这些功能会更好。 接下来你需要建立如下关系: (从没想过离开学校后还要再做这种事)

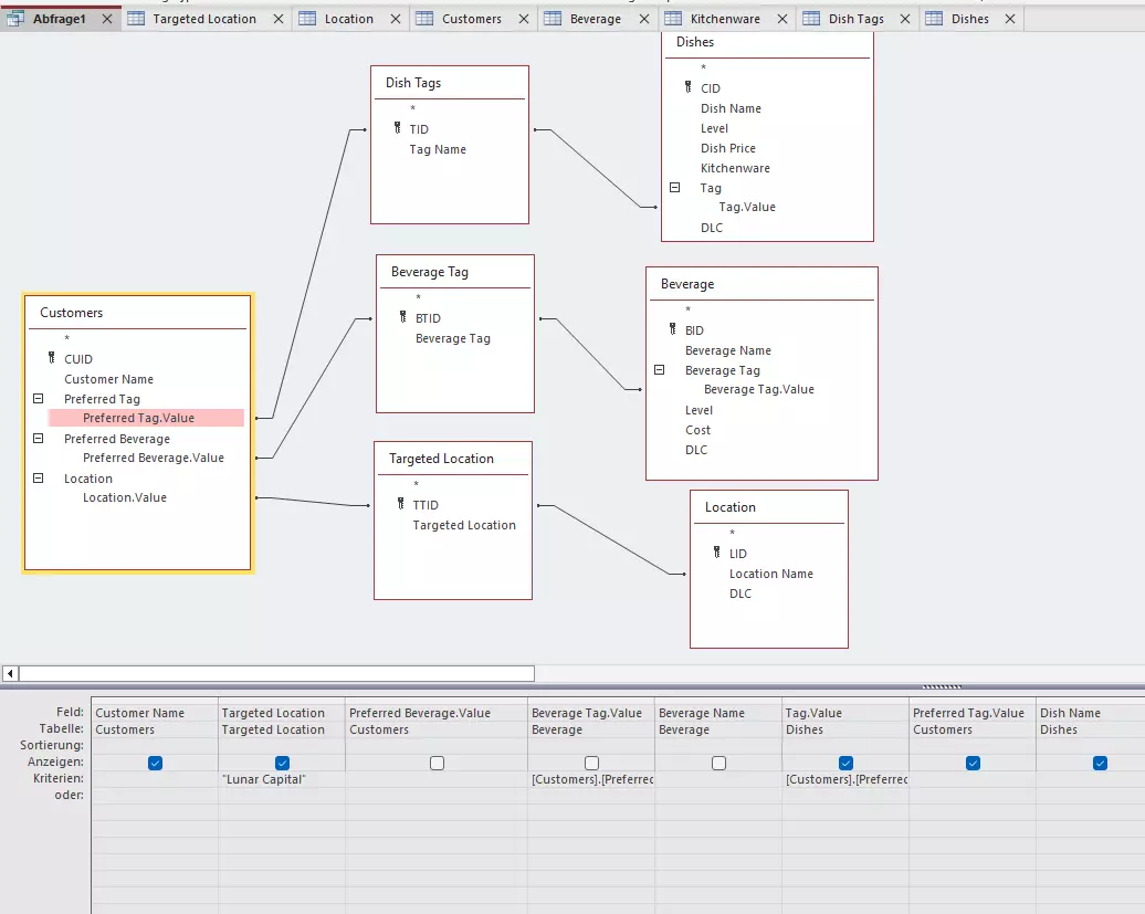
重要内容在底部,你可以在那里进行筛选。 客户姓名:并非必需。你可以在【条件】单元格中输入特定客户的姓名来搜索该客户。 目标位置:输入你想要的位置。 饮品:如果你需要饮品相关表格,请勾选其复选框(截图中未勾选的那个)。 菜品:与饮品操作相同。 记住,你只能勾选菜品或饮品中的一个复选框,不能同时勾选两者,否则筛选将无法正常工作。 【标签.值】中的条件会将菜品标签与客户的偏好标签进行比较。每有一个匹配的标签,就会显示一次。饮品的标签比较方式与此相同。 如果你想按自己选择的条件进行筛选,请点击你希望筛选的属性(例如在菜肴中添加DLC。然后输入你想要的条件。例如,输入“2”表示只显示DLC 2中的菜肴。你会得到一个列出所有内容的表格。在这里你可以看到“云斩棉花糖”因为“水果味”和“甜味”标签被提及两次。其他所有菜肴也是如此。





换一换 




























