暂无数据
导读
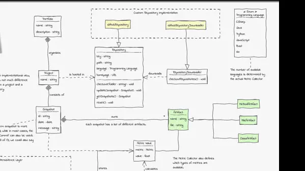
这是UMLBoard的视频介绍,展示了用于从Git仓库提取代码质量指标的仓库挖掘工具链的领域模型UML图,呈现了Portfolio、Project、Repository等类的属性与关系,以及支持的编程语言等内容。
-
无广啊啊啊啊!因为醉师傅最近上的太貌美了加上我又很馋哈哈哈哈!but这期有点吓到我了 ,做好大踩雷的准备,但几乎全部好吃!!俺最喜欢蓝莓抹茶!!完美的甜品!! …
《奥特曼格斗进化0》(UFES0)于2006年07月20日发行。该游戏是《奥特曼格斗进化》系列的第五部作品,是奥…
什么,这款游戏里面可以兑换黑S?!
开出1个矿石还是满极的,直接无敌,你们开过什么东西吗?
👇👇大家对蜘蛛侠感兴趣的话可以尝试一下这个游戏👇👇
这些年像野草一样坚强的做自己的避风港⛵
逃离家暴游戏的八种结局,所有隐藏结局和隐藏彩蛋!
《我是猫》房子任务攻略合集
【8.14更新】女团版本更新,甜系酷飒双风格来袭!贝斯奏响成团序曲
第一关新手教学(记得去仓库拿枪!!!)
《甜瓜游乐场》新手攻略&制作教程合集
《我的世界》游戏内充值问题反馈流程(2026年最新版)
小米su7+更多车辆召唤使用图文+视频教程(车库必须拥有一辆及以上的车!!!)
【必看】233乐园新春百万福利大放送活动开启!
汤姆猫系列游戏合集
樱校×233捏脸首次联动服饰正式上线!
如果赞多我再来一期吧。真的会谢大家不要因为我,拍的都是无声不看。
早期鳄雀鳝繁殖珍贵视频