使用这些技巧提升你的PC运行《怪物猎人:荒野》的性能 前言 我生活在贫困线上。 用这种方式开始这篇指南是不是很奇怪? 我想表达的是,我买不起高端电脑,甚至连中端电脑都买不起。 一直都买不起。 因此,近30年来,我总是不得不调整电脑设置,让游戏运行得更流畅。 我接下来要分享的内容,对于那些拥有高性能电脑且几乎没有运行问题的玩家来说帮助不大。它更多是为那些像我一样想要更好地享受游戏,却又买不起新电脑(或配件)的玩家准备的。 你的电脑配置越低,这些技巧对你的帮助就越大。不过,对于那些拥有中端电脑的玩家来说,其中一两个技巧或许也会有用。我衷心祝愿大家一切顺利,也希望你们能从中获得有益的提示。话不多说,让我们开始吧!祝大家狩猎愉快!

性能提示1:重新安装显卡驱动 在进行游戏内设置调整之前,我们先统一一下你的电脑设置。 如果你最近没有重新安装过显卡驱动,建议先彻底卸载并重新安装。 这里的“彻底”是指: 在重新安装显卡驱动前,使用显示驱动卸载工具(DDU)。 等等!我的显卡驱动已经是最新的了! 这可能没错,但随着时间推移,经过无数次更新后,可能会残留一些未被正确移除的冲突文件。这些文件不断积累,没人能说清哪些驱动文件在起作用以及为什么起作用,最终可能在你不知情的情况下导致问题。为确保安全,我们建议对您的显卡驱动程序执行全新安装,以排除损坏文件的存在。为此,我们会使用一款特殊工具,它比显卡驱动自带的标准卸载程序能更彻底地完成卸载工作。这款工具就是显示驱动卸载程序,也称为DDU。 最佳操作方式是先下载您显卡的最新驱动软件,以便在使用DDU后能立即安装。 1. 从官方资源下载最新的显卡驱动 2. 下载DDU(显示驱动卸载程序)Display Driver Uninstaller(DDU)是免费软件。仅从可信来源下载。解压DDU。

我建议将其解压到桌面,这样更容易找到。 4. 运行DDU

从下拉菜单中选择你的显卡制造商。 如果你对选项满意(默认选项即可),请点击【清理并重启】按钮。

5. 安装之前下载的显卡最新驱动程序 6. 重启电脑 完成后,你可以安全地从电脑中删除包含DDU的文件夹。 7. 删除《怪物猎人:荒野》的着色器缓存 你可以通过以下步骤找到着色器缓存:在Steam库中右键点击《怪物猎人:荒野》->管理->浏览本地文件

找到 shader.cache* 文件并将其删除——这将强制《怪物猎人:荒野》重新编译着色器,以便在你干净重装显卡驱动后获得最佳效果。

小知识:高清纹理包需求 许多玩家反馈在使用高清纹理包时遇到问题。 问题在于:几乎所有反馈问题的玩家一开始就不符合使用要求。虽然游戏本身的系统需求为8GB显存,但高清纹理包的使用明确要求必须具备16GB显存。

如果不以4K分辨率运行游戏,你将无法体验到该数据包带来的任何优化。因此,我建议不要安装该DLC,如果你不小心获取了它,也请将其从你的游戏库中移除。

再次强调:本指南并非针对那些能负担得起配备16GB显存的高端显卡的用户。我能负担得起8GB显存的显卡就已经很满足了。
性能提示2:虚拟内存 前往设置,选择系统类别,然后进入高级系统设置 打开运行(WIN+R)并输入“sysdm.cpl”

右键点击任务栏上的Windows徽标,然后选择【设置】(打开Windows设置有多种方法)


在性能选项子菜单中,我们进入高级选项卡,然后选择更改虚拟内存设置。

我建议至少32GB,最好是64~128GB。

1 GB = 1024 MB 32 GB = 32768 MB 64 GB = 65536 MB 128 GB = 131072 MB 我们将初始大小和最大大小设置为相同,以提高系统稳定性,避免因空间未正确预留而可能发生的不必要的清理操作和其他问题。 重要提示:保留足够的可用空间 Windows系统和Windows应用程序依赖虚拟内存和可用空间来创建缓存文件。因此,务必确保操作系统驱动器(C:)上始终有大约100 GB加上虚拟内存大小的可用空间。例如,如果使用64 GB的虚拟内存,请确保操作系统驱动器有大约164 GB的可用空间。
性能提示3:Windows效果 配置Windows视觉效果以获得最佳性能,减少不必要的动画效果可提升系统性能。相比高性能电脑,这一调整在低性能电脑上的效果更为显著。

性能提示2:虚拟内存的操作步骤相同:在运行(WIN+R)中输入“sysdm.cpl” 这可能会给大多数电脑带来意想不到的性能提升 注意:我通常会保留“显示缩略图而非图标”和“平滑屏幕字体边缘”这两个选项。除此之外,我一直使用这些设置来确保在任何情况下都能获得最佳性能,不受Windows花哨动画效果的影响。 性能提示4:着色器缓存 此选项可在英伟达控制面板中找到


设置为100 GB(此图显示的是英伟达显卡的英伟达控制面板)。同时,我还建议将选项设置为【优先使用最高性能】。

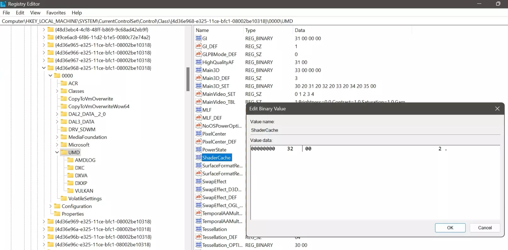
对于AMD显卡,你需要打开注册表编辑器(按下WIN+R,输入“regedit”),然后导航至以下路径之一: HKEY_LOCAL_MACHINE\SYSTEM\CurrentControlSet\Control\Class\{4d36e968-e325-11ce-bfc1-08002be10318}\0000\UMD 或 HKEY_LOCAL_MACHINE\SYSTEM\CurrentControlSet\Control\Class\{4d36e968-e325-11ce-bfc1-08002be10318}\0001\UMD 将其中的【ShaderCache】值从“30 00”或“31 00”更改为“32 00”(30 00=关闭 / 31 00=AMD优化 / 32 00=始终开启)

性能提示5:提高CPU优先级 可以通过任务管理器提高游戏优先级,或者使用注册表项使《怪物猎人:荒野》在Windows系统中永久以高于其他应用程序的优先级运行。 文件内容 Windows Registry Editor Version 5.00 [HKEY_LOCAL_MACHINE SOFTWARE Microsoft Windows NT CurrentVersion Image File Execution Options/MonsterHunterWilds.exe/PerfOptions] "CpuPriorityClass"=dword:00000003 "IoPriority"=dword:00000003 召唤任务管理器的方法是按下CTRL+ALT+DEL并选择任务管理器,这可以在游戏运行时进行。游戏运行时,进入“详细信息”选项卡,选择MonsterHunterWilds.exe,将其优先级设置为“高”。

每次运行游戏时都必须执行此操作。使用上方的一键文件可轻松添加注册表项,无疑更加方便。 另外,bitsum的Park Control也值得一试。通过关闭CPU核心 parking和调整频率,你可以在一定程度上强制CPU进入最高性能模式。免费版足以满足《怪物猎人:荒野》手动开启/关闭该功能的需求。

将泊车模式和频率缩放全部关闭并点击应用。 AMD特定CPU问题:在AMD CPU上取消对0号核心的关联可提升性能。

这与Windows调度机制在AMD CPU架构上的运行方式有关。不过,这仅适用于较旧的AMD CPU以及未运行最新版Windows的电脑。尝试一下这个调整或许能提升帧率,操作可逆且安全。 性能提示6:最大功率 确保在游玩《怪物猎人:荒野》时,你的电脑和显卡都运行在最高性能模式——尤其是笔记本电脑,如果你是在连接电源的情况下玩游戏,关闭所有省电模式和功能非常重要。


将【怪物猎人:荒野】添加到你想要完全控制的应用程序列表中,并确保始终选择性能最佳的GPU。切勿选择“让Windows决定”。 关闭窗口化游戏优化听起来可能有违直觉,但我们这样做是因为该功能通常只对微软商店应用中的游戏有益,而在其他情况下可能会导致问题,尤其是像【怪物猎人:荒野】这样的主机移植游戏。 性能提示7:内存泄漏 使用ISLC解决内存泄漏问题。免费下载该工具,解压后无需安装即可启动。

将【空闲内存】的值设置为低于内存大小的一半,最小值为16 GB。 在此示例中,由于实际内存为64 GB,因此将其设置为32 GB。 16 GB = 16384 MB 32 GB = 32768 MB 勾选【最小化启动ISLC并自动开始监控】和【用户登录时启动ISLC】以方便使用。 点击【开始】使其运行,它将自动有效抵消所谓的“内存泄漏”影响。玩游戏时请保持窗口打开,仅可最小化。 内存与NVMe 如果我没有32 GB内存怎么办? 在之前的提示中,我描述了如何应对内存问题,建议将该工具设置为内存大小的一半,且最小值为16 GB。这意味着默认情况下期望您拥有32 GB内存。 但如果您一开始就没有那么多内存该怎么办?坏消息来了。如果你电脑的内存低于24GB,那么你将无法获得愉快的《怪物猎人:荒野》游戏体验。 我自己在玩《怪物猎人:世界》时就有过这样的经历。 我这里说的不是帧率问题。作为一个欧洲人,我能接受25帧的PAL标准(年轻的玩家可能不知道:在互联网普及之前,人们在客厅里使用一种叫做电视的设备,当时图像显示有NTSC(美国)和PAL(欧洲)两种格式标准——没错,我们当时是25帧,而美国是30帧)。 我也不是在说画质问题。我喜欢玩任天堂Gameboy、世嘉Game Gear、PlayStation Vita和任天堂Switch。我也能轻松接受一般的画质。我要说的是难以忍受的卡顿问题。 尽管游戏画面表现和PlayStation平台一样出色,帧率也还可以接受,但卡顿现象依然存在。造成瓶颈的并非我的显卡,而是内存(RAM)。我一开始用的是16GB内存,当时我认为没有游戏会需要比这更多的内存,除非是进行视频编辑,否则我绝不会需要更大的内存。现在看来,我真是大错特错! 我后来升级了内存,虽然预算有限,只额外加了8GB,把内存从16GB提升到了24GB,但游戏运行起来就和PlayStation平台上一样流畅了。 没有什么神奇的调整或技巧能让游戏在内存不足的情况下流畅运行。 内存和NVMe固态硬盘非常重要!虽然大多数人都强调拥有高性能的CPU和显卡有多重要,但内存和高速存储设备往往被忽视了。如果你的CPU和GPU性能良好但仍遇到卡顿,首先应检查内存,然后确保存储设备速度足以应对缓存加载。大多数NVMe固态硬盘表现良好,三星990 Pro系列(2025年)是性价比不错的选择,1TB容量足以安装Windows系统和正在游玩的游戏。 性能提示8:核心与虚拟机平台 如果你不在电脑上使用虚拟机,建议禁用Windows内置的虚拟机监控程序(Hyper-V)和虚拟机支持以提升性能。 操作步骤:进入设置 -> 系统 -> 可选Windows功能,关闭【虚拟机平台】和【Windows虚拟机监控程序平台(Hyper-V)】。


禁用Windows核心隔离中的内存完整性以及关闭虚拟机支持,可以提升5-10%的帧率。不过,虽然关闭虚拟机平台支持没什么大问题,但如果安装来自未认证提供商的驱动程序,关闭内存完整性会带来长期风险。但只要你只使用Windows自动更新,或者通过制造商的软件进行自动更新,就不会有问题。


为了安全起见,我建议仅在游戏时段禁用它,之后再重新启用。
小知识:该效果是由于植入了Denuvo Anti-tamper。Denuvo会持续检查核心相关内容,关闭安全功能能让Denuvo运行得更快。我对此也不满意,我讨厌Denuvo。
性能提示9:限制帧率 你可能会想:如果我的帧率本来就不高,为什么还要限制帧率呢? 可以把它理解为防止帧率波动。 例如,有些游戏在加载界面(此时没有内容需要渲染)时帧率可能会突然飙升。虽然这对高端显卡可能没有危害,但这就好比高血压。这种波动会对稳定性产生负面影响,所以我们建议限制你的帧率。

将帧率上限设为60完全足够。如果你的电脑实际能处理更高帧率,可以将上限设为与显示器刷新率相匹配的最大值(例如显示器为144Hz时设为144 FPS)。重要的是在全局设置帧率上限,例如通过英伟达控制面板,因为游戏内的帧率上限可能会出现故障。 性能提示10:无边框窗口工具 还记得那个关于禁用窗口化游戏优化的反直觉提示吗?这里还有一个听起来反直觉但效果出奇好的提示:以窗口化模式运行游戏,并使用无边框窗口工具。



首次使用《怪物猎人:荒野》设置该应用后,请务必重启游戏以确保其正确调整。否则,部分画面可能会显示不全,但这只是调整问题,重启游戏或临时更改游戏分辨率后即可解决。 虽然游戏本身已支持无边框窗口模式,且在游戏运行时叠加其他应用通常会降低性能,但事实证明该应用能可靠地提升游戏性能。这是因为许多游戏的无边框窗口模式会尝试模拟全屏模式,这使得它们在强制放大窗口以实现无边框时稳定性较差。 将游戏保持在普通窗口模式并使用Borderless Gaming,不仅能获得相同的显示效果,还能提高稳定性,通常可以带来更高的帧率。 性能提示11:注册表清理 大多数电脑用户都能从清理注册表以及妥善管理启动项和后台应用程序中获得极大益处,效果可能会让你惊讶! 我推荐使用CCleaner的免费版来完成这项任务。

有一个便捷的CCleaner免费版(便携版),无需安装。 性能提示12:自动运行 确保只有你真正需要的应用程序设置为自动运行至关重要。否则,你可能会被众多后台应用程序所困扰,其中一些你甚至可能都不知道,它们都会影响你的电脑整体性能。


你可以使用CCleaner、Revo Uninstaller或Autoruns等应用程序来检查自动启动的应用,也可以使用Windows任务管理器来访问并禁用例如很少使用的云应用。 性能提示13:禁用Edge 尝试完全删除Microsoft Edge似乎是徒劳的,因为其功能深度集成在操作系统核心中。不过,如果你选择使用其他浏览器而非Microsoft Edge,建议禁用其启动增强功能。这将有助于释放原本分配给该应用但未被使用的系统资源。


资深猎人提示:卸载Microsoft OneDrive 如果你尚未卸载Microsoft OneDrive且不使用它,建议彻底将其移除。可以使用Revo Uninstaller来干净地卸载这类不需要的臃肿软件。 你能想象吗?我总是忘记OneDrive这回事,因为它是我全新安装Windows系统后首批卸载的软件之一。而且它也是那种会给玩家持续带来问题的软件。

我使用Revo Uninstaller卸载了所有不必要的Windows应用,这就是我电脑上剩下的少量应用了。

它运行得很好,显然我没有遗漏任何东西。 禁用Microsoft Edge的重新安装:Microsoft真的非常希望你试用并保留Microsoft Edge——它已深度嵌入系统,即使你卸载了它,在Windows更新时也会一次又一次地重新出现。这就是为什么我放弃了卸载它,而是确保它被正确禁用。 你仍然可以使用Revo Uninstaller“某种程度上”地移除它。为确保它不再回来,我建议你设置一个注册表项,告诉Windows不要再重新安装它。 右键点击任务栏上的Windows图标,选择“运行”(或使用WIN+R快捷键打开)。

打开注册表编辑器,方法是输入regedit

导航至HKEY_LOCAL_MACHINE\SOFTWARE\Microsoft

在那里创建一个新密钥(通过右键上下文菜单)

将其命名为【EdgeUpdate】


创建一个DWORD(32位)值

命名该值【DoNotUpdateToEdgeWithChromium】

双击该新值并将其设置为“1”

点击确定进行确认 性能提示14:调整设置

体积雾 景深 暗角 动态模糊 泛光 所有这些效果都可以立即关闭。然后首先调整阴影,因为众所周知阴影是最消耗性能的。我强烈建议先将所有阴影设置为最低,然后逐步提高其质量,直到找到适合您显卡的个人最佳设置。 一些较消耗性能的选项值得检查,看看是否可以在降低设置的情况下获得更好的表现,包括: 光线追踪 风力模拟质量 沙子/雪地质量 阴影质量 远景阴影质量 阴影距离 环境光质量 通常,中等甚至低质量的阴影就足够了,尤其是当您几乎注意不到它们之间的差异时。不要依赖你看到的预览图像——进入游戏的野外亲自查看差异情况,以及你是否觉得它足够令人困扰。 除非你正在使用跨平台游玩功能,否则请禁用它。 我还建议将游戏设置为单人模式,除非你更喜欢多人模式。 这两项措施都能提高游戏的稳定性。 警告:如果你使用跨平台游玩功能,请确保与你一起游玩的朋友也已禁用跨平台游玩。队伍中的所有玩家都需要有相同的跨平台游玩设置——否则在尝试相互连接时会遇到连接错误。 禁用游戏的Steam云同步功能,以降低存档损坏的风险。这是一个罕见的问题,但小心驶得万年船,对吧? 使用替代的图像放大(超分辨率成像)功能。虽然这看起来可能有违直觉,但尝试游戏内提供的其他选项是值得的。 我使用的是英伟达显卡,但令人惊讶的是,AMD FSR的效果感觉更好。认为英伟达硬件必须使用英伟达的图像放大技术这种说法具有误导性——只要有图像放大选项可用,你就可以为自己的硬件尝试其他图像放大算法,看看哪种效果更好。 【无损缩放】应用程序之所以在调整方面非常有用,原因之一是它提供了更多的图像放大和生成额外帧数的选项。更多内容请参见性能提示15:Lossless Scaling。

记住:调整设置并非魔法——你的硬件存在无法逾越的限制。要么购买更好的电脑,要么在遇到这些限制时接受现实。 调整设置完成后:删除着色器缓存 每次你对游戏设置的更改感到满意后,请务必删除游戏文件夹中的着色器缓存,以获得最佳性能。在测试时,着色器缓存通常会变得很大,如果不手动删除重置,可能会导致性能下降。 退出游戏,然后删除shader.cache2文件,你可以通过以下路径找到该文件: 在Steam库中右键点击【怪物猎人:荒野】->管理->浏览本地文件


只有使用新编译的着色器缓存文件,您才能充分享受新设置带来的体验。


很难相信,但这两张截图是在完全相同的图形设置下截取的!左侧是原本应有的画面效果,右侧则是着色器缓存增长到异常大小后的效果。删除着色器缓存文件后,画面恢复了原本的画质。
性能提示15:无损放大 无损放大的使用方法有些特殊。 首先,你也可以选择使用免费软件Magpie。 我个人更倾向于使用无损放大。 无损放大有Steam应用版本,也有无DRM版本。 很多人期望它能创造奇迹,却不了解其基本工作原理:你将游戏分辨率设置为较低水平,比如720p,然后让无损放大对图像进行人工放大。这样可以为你的GPU释放更多性能来渲染游戏画面——在较低分辨率下——从而获得更高的帧率。而无损放大则会对这些较小的画面进行放大,使其看起来就像你使用了更高的分辨率一样。Lossless Scaling无疑是一款出色的工具,它在华硕ROG Ally X等掌上设备上运行游戏时效果显著。不过,根据应用实际需要放大的程度,它确实会带来一定的输入延迟。 对于较小的分辨率差异,这种输入延迟微不足道,因此可以忽略不计。但基础分辨率越高,该应用的效果就越差。无论如何,它都值得一试,因为这是一款非常有效的应用。 原生720p - 放大前


人工1080P-经放大处理后


ĺç1080


这里很难给出一个静态的例子,因为这需要你亲自体验才能了解。你可以利用Steam的两小时退款政策来试用这款应用。 简单来说,上面的图片展示了如前所述设置为720p的游戏画面,然后将其 upscale(放大)到1080p,最后是原生1080p画面作为对比。 整体画质看起来几乎和原生1080p一样好。但更重要的是,性能提升非常显著!

缩放比例越高,游戏就越偏向性能表现,但会以画质为代价。你需要找到适合自己的平衡点。使用720p只是一个例子,当然你也可以尝试将900p作为基准分辨率。 决定使用 upscale 技术后,别忘了相应地调整其他图形设置——因为这会释放 GPU 性能,例如你可以反过来选择更高的纹理或阴影质量。根据自己的喜好进行调整,并看看除了更高的帧率外,哪些方面对你来说更重要。 资深猎人提示:Lossless Scaling 也可以用于生成帧,因此它是游戏内帧生成功能的替代方案。此外,它还可以用于 upscale 视频,例如如果你想在4K设备上以更佳画质享受1080P内容,输入延迟问题完全无关紧要。我使用Anime4k来对动画进行 upscale。
性能提示16:更新常规操作 为确保游戏在更新后尽可能流畅运行,根据我多年使用该引擎的经验,建议你遵循以下几个步骤。 我之前曾撰写过《怪物猎人:崛起》的故障排除指南,其中包括警告和提示在内的内容对于《怪物猎人:荒野》仍然适用且有用。 1. 禁用自动更新 在Steam库中右键点击《怪物猎人:荒野》,然后选择属性。

切换到更新选项卡,然后选择【等到我启动游戏时】

此设置允许你在更新前手动重启电脑,这一点至关重要。 2. 更新前务必先重启电脑 启用自动更新时,Steam会尝试尽快完成下载。如果你在上一次游戏会话中运行游戏时间过长,这可能会导致非常常见的故障——有时Windows无法正确释放文件访问权限,从而在更新过程中造成文件损坏。 通过在Steam更新游戏时手动控制,并在触发更新前重启电脑,可以确保不会因文件仍被访问而导致此类文件损坏。可以把它想象成尝试删除一个正在运行的应用程序:Windows 会提示你该应用程序或其文件仍在使用中,因此无法删除。这就是可能导致游戏更新出现问题的原因——Windows 认为你仍在玩游戏,从而阻止更新正常进行。 在更新前重启电脑可以避免那些常见问题,比如【磁盘写入错误】和/或【更新文件损坏】,这些问题可能会导致下载循环无法完成。

3. 验证《怪物猎人:荒野》的文件完整性 在Steam库中右键点击《怪物猎人:荒野》,然后选择属性

进入本地文件选项卡,然后选择验证游戏文件的完整性

4. 修复Steam库 从Steam主菜单打开Steam设置

前往【存储】选项卡,选择安装游戏的驱动器,然后从菜单(三个点“...”)中选择【修复文件夹】选项。

5. 删除《怪物猎人:荒野》着色器缓存 删除shader.cache2文件,该文件位于C: Program Files (x86) Steam steamapps common MonsterHunterWilds 在Steam库中右键点击《怪物猎人:荒野》->管理->浏览本地文件


6. 备份存档(可选 - 但强烈推荐) 我强烈建议时不时备份存档,因为游戏引擎有时不太稳定。例如,在游戏的错误时间点(如保存/加载时)发生一次简单的崩溃,就可能导致存档损坏,从而丢失你目前为止的所有进度。 备份只需一分钟,操作简单,如果你需要存档备份,这将对你大有帮助。 默认存档位置为:C: Program Files (x86) Steam userdata 你的个人SteamID 2246340 通常在Steam userdata中只会找到一个文件夹,那就是你的Steam ID。如果你与其他使用Steam的人共用一台电脑,可以通过此方法识别你正确的Steam ID。云存档可在此处找到:【Steam账户远程存储页面】。使用备份恢复存档时,请确保先禁用【怪物猎人:荒野】的Steam云服务,否则会产生冲突导致Steam忽略你的备份。

作为一名模组作者,我会在每次游戏会话结束后备份我的存档。我在桌面创建了指向《怪物猎人:荒野》游戏文件夹和存档文件夹的快捷方式,之后只需执行简单的复制粘贴操作即可。


复制粘贴只需几秒钟,却能让我安心。这样一来,如果有需要,我可以轻松恢复到旧的存档。 特别说明: 性能提示19:REFramework 当游戏更新时,已安装的REFramework版本可能会变得不兼容,导致启动时崩溃。请相应地更新REFramework,或者在游戏文件夹中删除相关的dinput8.dll文件,直到有更新可用,这样就能在不使用REFramework的情况下继续游戏。 性能提示:DStorage更新 验证游戏文件不可避免地会降级DirectStorage文件——我建议备份更新文件,以便在检查游戏错误后重新应用更新。我把备份放在了游戏文件夹里。这样一来,等我完成游戏更新流程后,只需将更新内容复制粘贴回主文件夹即可。

性能提示21:DLSS替换 与性能提示20:DStorage更新类似,验证游戏文件会不可避免地将已替换的DLSS文件降级,恢复为原始版本。因此,我建议随时准备好DLSS替换工具,以便轻松重新应用此性能提示。

关于ReShade:虽然这可能与你无关,因为ReShade会对性能产生负面影响,但仍需提及的是,若没有REFramework,ReShade将无法正常工作。因此,在游戏更新后和/或REFramework不再正常运行时,这最终也可能导致崩溃。如果你安装了ReShade,且遇到启动时崩溃的情况,请确保将其卸载。 性能提示17:自动清理缓存 一个简单的脚本,可在你启动电脑时自动删除临时文件和显卡着色器缓存,从而提高电脑的整体稳定性。要实现此功能,你需要创建一个CMD文件并将其放入启动项。 操作方法:打开Windows记事本,输入以下脚本(复制粘贴) @echo off del /q C: Temp *.* del /q C: Windows Temp *.*无法识别或无法翻译,已删除。将文件另存为(保存类型:所有文件)AutoCleanup.cmd,确保文件扩展名为cmd以便使用。


然后将文件放入Windows的启动文件夹中。(你可以通过在运行窗口(WIN+R)中输入“shell:startup”来轻松访问该文件夹)


将该脚本添加到启动项后,你的电脑现在会在每次开机时自动删除系统临时文件夹以及显卡的着色器缓存。 性能提示18:使用Windows专业版 如果你尚未使用Windows专业版,建议考虑购买。虽然乍一看,不同Windows版本之间的差异似乎不足以证明额外花费的合理性,但从长远来看,这些区别会变得非常重要。它们可以帮你避免因某些Windows功能访问受限而导致的兼容性问题带来的困扰。

请确保通过合法途径获取许可证,最好是OEM格式,切勿选择批量授权。务必从信誉良好且值得信赖的来源购买。就我个人而言,我是从德国一家注册商店购买的,该商店在欧洲法律框架下运营,并受到地区和国际知名游戏出版物的高度推荐。 无需格式化电脑并重新安装Windows,直接从Windows家庭版升级到专业版确实是一个可行的选择。但对于玩家来说,全新安装是更优选择,这样可以清除可能导致兼容性问题的限制性残留设置和过时文件。进行全新安装时,务必仅使用微软提供的最新ISO文件,以避免更新相关的问题。此外,最好阻止某些“功能”自动激活,这样可以避免不必要的性能下降。例如,Windows的BitLocker功能可能会使SSD性能降低高达50%。是否需要微软账户存在争议,且Windows的数据收集行为通常不受欢迎。为了获得配置最佳的Windows环境,建议使用如Rufus之类的工具。该实用工具可帮助你创建启动盘,以解决上述问题。

在Windows 11安装过程中,选择【Windows 11专业工作站版】。

这能确保你从Windows系统中获得最佳的游戏性能。
如果你仍希望将现有的Windows 11家庭版升级到Windows 11专业版,可以使用此密钥安装Windows 11专业工作站版。设置->系统->激活->更改产品密钥。这将使Windows 11家庭版通过Windows更新下载并安装Windows 11专业版。之后你仍需要有效的Windows 11专业版密钥来激活Windows。资深猎人的设置。在本指南的最后,我想与你分享一些我作为一名经验丰富的猎人个人使用的游戏设置。你不必非要使用这些设置,但可能会有一两位猎人会从这些信息中获得启发。
生命值显示-已修复 耐力值显示-已修复 锋利度显示-已修复 队友命中效果-不显示 队友暴击效果-不显示 HUD-隐藏元素 队伍信息 导虫通知 目标怪物图标 按键提示 名称显示:角色与艾露猫 其余设置已根据个人需求调整-无法隐藏的部分已设为最小 冲刺控制-仅使用RB按住 确认持续时间-短 自动收刀-禁用 自动收刀隐藏其他随从-开启 随从自动探索-关闭 召唤随从控制-类型3 召唤随从控制(轮盘菜单)-手动 随从移动手动控制-类型2 随从专用路线控制-类型1 物品使用控制-类型2 这是我的个人偏好-但我想在这里提一下,以展示我对如果你知道有哪些设置可以调整,就能带来不同效果。以下是相关设置: 相机距离:缩放 - 10 相机距离:平移 - 1 相机抖动 - 1 环境相机摇摆 - 1 聚焦相机 - 禁用 相机地形调整 - 不调整 广角相机修正 - 5 横向相机修正:普通 - 1 横向相机修正:骑乘 - 1 准星方向 - 类型2 相机重置方向 - 左摇杆方向 相机垂直重置 - 不水平 目标相机垂直 - 不调整 目标筛选 - 仅大型怪物 目标/任务选择 - 不链接 怪物发现相机 - 禁用 如你所见,我正在使用手柄游玩,具体来说是任天堂Switch Pro手柄。
性能提示19:REFramework “伸手摘月引擎框架”(简称REFramework)是一个社区驱动的模组加载器。本提示位于列表最后,因为它本质上是通过添加外部文件来运行游戏,从而对游戏进行修改。 该框架本身是无害的,但基于我协助故障排除的经验,我仍不太愿意推荐它。在《怪物猎人:世界》和《怪物猎人:崛起》中,许多崩溃都是由于框架处理不当造成的。 简而言之:游戏更新后,玩家忘记更新REFramework,就会导致崩溃。 这总是很麻烦,因为我怎么知道你是否对游戏进行了模组修改却没有告诉我呢?尤其是那些使用模组管理器的玩家,常常会忘记框架文件,因为框架本身是一个启动器,所以在这些管理器中不会被列为实际模组。 总之,我把这个建议放在列表的最后,是因为我想让大家理解我对那些没有正确使用它的用户的无奈。 如果正确使用,它能显著提升性能。 它是无害的。 它是免费的。 安装和卸载都很简单(复制粘贴/删除文件即可)。 如果仅用于故障排除或提升性能,你不会被封禁。 测试它只需要不到五分钟的时间。 它使用起来很安全。 它对多人游戏友好——也就是说,其效果只对你自己有效。所以在多人游戏中,一开始没人会注意到你使用了它,因此你不会因此被封禁。就像编辑config.ini文件一样,没人能禁止你进行此类修改。它也不会触发任何反作弊系统或数字版权管理。 它是如何工作的?安装后,REFramework会与游戏一起自动加载,就好像它本身就是游戏的一部分。 可以把它想象成你借来的课本上的可移除塑料书皮。在课本封面上写字是严格禁止的。但如果你买了一个塑料书皮来保护课本,你可以在书皮上贴贴纸,想在书皮或贴纸上写什么都可以。这没问题,因为课本本身不会被触碰,而且用完后塑料书皮可以轻松移除。这就是REFramework实现模组支持的方式,它提供了一个框架——打个比方,就像一个塑料包装——来包裹游戏。通过这种方式,REFramework减轻了包括Denuvo在内的自我检查的负担,让游戏能够有更多资源专注于实际运行,而不是不断检查是否有改动。 如何安装REFramework获取《怪物猎人:荒野》的最新版REFramework

仅将压缩包中的dinput8.dll文件复制到你的【怪物猎人:荒野】文件夹中,不要复制其他任何内容。

在Steam库中右键点击【怪物猎人:荒野】,依次选择【管理】→【浏览本地文件】,即可打开游戏文件夹。

就是这样!就是这么简单! 卸载只需从游戏文件夹中删除dinput8.dll文件即可。无需其他额外步骤。 就像撕掉塑料包装一样简单。
试试看! 务必记住,每当游戏更新时都要更新REFramework。 否则可能会导致崩溃,这并非游戏本身的问题,而是文件修改与最新版本不兼容所致。 老猎人提示:超宽屏选项 REFramework具备有助于超宽屏兼容性的功能。

此功能解决了使用超宽分辨率时屏幕边缘出现灰边的问题。
推荐模组 如果你已经安装了REFramework,以下是一些我推荐的模组——使用时请确保REFramework保持最新版本。 Surpressed Scoutflies(作者:PeaslyWellbott) 保留导虫功能的同时抑制其动画效果,可调整为仅禁用特定动画。能消除一个最烦人的声音/动画。

Persistent Buff Glow Removalby PeaslyWellbott 真的需要我来评论表达对角色不再发光的感激之情吗——尤其是在相机特写的时候?
Silence Wedge Beetle Chimeby Musluk 如果你懂,你就懂。
连我的耳鸣听起来都已经像那样了……
UI设置管理器(作者:ShelanoirV) 非常适合微调图形用户界面,尤其是可以禁用通知。我主要用它来保留狩猎笛的按键提示,同时禁用其他所有武器的按键提示。 恐暗模式-巨型蜘蛛恐惧症模式(作者:TeaSharkLad) 实现了游戏本应原生具备的功能。

Lite Environment - OGU (旧世代优化)by HolographicWings 可有效提升游戏性能,尤其是通过完全禁用风力模拟和体积雾 Tweak In-Game Volumetric Fog(s)by TheFuzzy51 Disable Lens Distortionby SnakeyHips 【提醒】 保持REFramework为最新版本! 每当游戏发布新更新时,执行游戏更新程序并检查REFramework的github获取更新。如果忘记更新,游戏很可能会崩溃。 好消息是,只需删除dinput8。从游戏文件夹中删除REFramework的dinput8.dll文件,会使所有已安装的模组处于休眠状态。 如果游戏更新后出现崩溃,且尚未有新版本的REFramework可用,只需从游戏文件夹中删除REFramework的dinput8.dll文件。 这将使所有模组保持休眠状态,直至REFramework更新。或者你也可以选择移除模组,这不会影响你的存档。 我在此推荐的所有模组均具备以下特点: - 可完全无痕移除 - 对多人游戏友好,仅影响你自身,不会对其他玩家造成影响 - 不会修改存档 - 免费且无需任何费用即可获取

性能提示20:精简Windows系统 卸载臃肿软件 标准的Windows系统安装后会自带许多对游戏电脑(或者说任何电脑)来说不必要的应用程序(其中很多应用似乎是为移动设备如微软Surface平板设计的),这些程序即便未被使用,只要安装在系统中并在后台待机,就可能拖慢电脑的整体性能。 你可以通过使用CCleaner或Revo Uninstaller等应用轻松卸载它们。我建议使用Revo Uninstaller进行卸载,因为该应用程序还能删除相关的注册表项。 若要手动卸载,请打开Windows终端(管理员),也就是PowerShell。 右键点击任务栏中的Windows图标,然后从菜单中选择终端(管理员)。

然后输入这些命令

无法识别或无法翻译,已删除。我个人保留了Windows计算器和照片应用,前者通过热键使用很方便,后者可作为快速图片查看器。我甚至卸载了Edge、邮件和其他Windows应用,这就是我目前剩下的应用情况。

除了大多数玩家根本不会使用这些应用程序这一事实外,对于微软试图让你依赖的每一款应用程序,都有更好的替代选择。无论是LibreOffice、Thunderbird邮件还是Brave浏览器,使用免费开源的替代软件只会让你在性能和功能方面受益——而且所有这些软件甚至都不需要安装。 关闭不需要的Windows功能:右键点击任务栏上的Windows图标,选择“运行”(或使用WIN+R快捷键打开)。

输入control以打开控制面板

程序和功能 -> 启用或关闭Windows功能

我只保留了.NET Framework、打印和文档服务以及Windows PowerShell 2.0
禁用Windows遥测和数据收集。使用O&O ShutUp10++阻止Windows持续向微软发送有关你使用其操作系统方式的数据。这不仅能节省带宽,还能通过释放通常在后台用于为微软收集数据的系统资源来提升性能。O&O ShutUp10++是免费软件,属于O&O Software的微软认证合作伙伴软件系列。它还是一款便携应用,这意味着无需安装!

请确保以管理员身份运行O&O ShutUp10++。 禁用Windows保留存储

Windows 通常会为更新目的预留大量存储空间。在使用本性能指南时,这些预留存储完全没有必要,可以安全地关闭以提升系统性能。 要禁用预留存储,请在终端(管理员)/PowerShell 中输入以下命令: DISM.exe /Online /Set-ReservedStorageState /State:Disabled

如果您收到类似这样的错误消息,那是因为Windows仍在后台运行一些维护/更新进程。


所有维护和/或更新流程完成后,禁用预留存储不会有问题。 磁盘清理 为确保稳妥,请通过在运行(WIN+R)中输入cleanmgr来使用Windows清理管理器。

选择清理系统文件,让Windows删除所有你不再需要的临时文件。

性能提示21:DLSS替换 另一个简单的文件替换技巧,可利用英伟达DLSS技术的更新版本。 下载免费工具DLSS-Swapper。我通常推荐便携版,这样之后可以轻松删除应用且不留下任何痕迹。

通过启动DLSS Swapper.exe运行应用程序

选择《怪物猎人:荒野》,并为DLSS和DLSS帧生成选择可用的最新版本(或如果你知道哪个版本效果最佳,可选择你想使用的版本)。

完成后,关闭应用程序并删除游戏的着色器缓存。 在Steam库中右键点击【怪物猎人:荒野】->管理->浏览本地文件

然后删除着色器缓存文件(shader.cache*)

完成后重启电脑,这样你就升级了游戏正在使用的DLSS版本。
它是如何工作的?英伟达的DLSS技术是用于放大图像并生成额外帧以实现更流畅游戏显示的模块。与DirectStorage更新类似,我们的目标很简单,就是采用游戏中尚未实现的最新且更优的版本。

完成后,你甚至可以在游戏设置中看到已更改的DLSS版本号。 此方法也可用于更新其他超分辨率/帧生成模块,例如FSR或XeSS——在撰写本指南时,更新这些模块并无必要。 重要提示:当执行性能提示16:更新程序时,本性能提示21:DLSS替换需要重新操作。 因此,你可以将工具文件夹保存在【怪物猎人:荒野】的游戏文件夹中,以便随时访问。

当验证游戏文件完整性时,Steam会自动将所有被修改的文件恢复至原始状态,因此每次使用该Steam功能后,你都需要重新进行DLSS文件替换。游戏更新时通常也会出现这种情况。 性能提示22:rBAR 可调整基址寄存器(rBAR),也被称为Re-Size BAR、智能访问内存(SAM)或智能存取内存(C.A.M.),是现代主板上的一项功能,它能让支持该功能的CPU更快地访问支持该功能的GPU。 简而言之:它可以让CPU和GPU更好地协同工作,从而提供更出色的性能。 要使用此功能,你必须拥有支持该功能的主板、CPU和GPU。如果你从商店购买的整机包含支持该功能的组件,那么此功能通常默认是开启的。如果你是自己组装的电脑,或者最近进行过升级,那么检查一下是否启用了此功能或许是值得的。

华硕示例截图显示:你可以在高级BIOS设置中找到该功能选项。必须启用4G解码,否则调整BAR支持选项将处于隐藏状态。其他主板厂商可能会对调整BAR使用不同的术语,例如品牌不同可能会称为智能访问内存或灵活访问内存。 总体而言,该功能在大多数游戏中的性能提升微乎其微,但也有少数游戏能很好地利用这项新技术。 在【怪物猎人:荒野】中,已知该功能有助于Windows媒体播放器内容的运行,尤其能减少菜单中视频播放时的卡顿现象。性能提示23:保持凉爽 提高风扇转速以获得更好的散热 更灵敏的风扇曲线有助于防止在游玩《怪物猎人:荒野》等要求较高的游戏时,因性能突然飙升而导致的热量峰值。 通过防止处理单元为将硬件温度控制在可接受范围内而降频,抵消热量峰值也能显著提升性能。保持凉爽,你的电脑就能持续以最高性能运行。 我推荐使用Rémi Mercier开发的Fan Control。

它是免费、轻量的,无需安装,拥有出色的图形用户界面且能完成任务。 请记住,并非所有电脑都提供相同级别的自定义选项,尤其是在笔记本电脑上玩游戏时。 结果可能会因您的室温、机箱设计、机箱维护(保持机箱内部无尘以及整理线缆以避免阻碍内部 airflow)和您可能使用的其他散热硬件而有所不同。 如果您使用的是较旧的硬件,还请检查 thermal paste 是否需要更换——现代高端 thermal paste 的使用寿命可达电脑的整个生命周期,而廉价的 thermal paste 在两年后可能会出现问题。考虑到你只需花一顿不带饮料的快餐钱就能买到高端导热硅脂,这是一项简单且经济实惠的投资,效果却能持续很久。 笔记本散热器 如果你和我一样用笔记本玩游戏,一定要使用合适的笔记本散热器。这对玩家来说是必需品,因为笔记本内置了安全机制,当温度达到特定阈值时会自动降低性能。使用带有主动风扇的铝制笔记本散热器,可以有效降低温度,防止笔记本在游戏过程中因过热而变慢。

《怪物猎人:荒野》1.010.00.00版本更新内容 1.【Direct Storage更新】:游戏的Direct Storage已更新至最新官方版本,版本号从之前的1.2.3(1.2.2407.1501)更新为1.2.4(1.2.2504.401)。 2.此前相关的性能提示现已不再需要。
此提示是另一项修改。它不太像社区制作的模组,更像是“简单的文件替换”。从微软提供的官方来源下载。

解压压缩包,并从子文件夹..native bin x64中获取以下两个文件:dstorage.dll、dstoragecore.dll

如果你需要一款提取文件的应用程序,我推荐7-Zip Portable,无需安装。将两个文件都复制到游戏文件夹中。通过在Steam库中右键点击《怪物猎人:荒野》,选择管理,再点击浏览本地文件,即可访问游戏文件夹。

确认替换现有文件。

DirectStorage是微软推出的一项特殊技术,旨在通过NVMe固态硬盘快速加载游戏文件。该技术仅适用于NVMe固态硬盘。通过更新相关文件,我们可以获得更好的性能,让Windows加载游戏文件的效果比以往更佳。 如你所见:《怪物猎人:荒野》的游戏文件中已包含DirectStorage文件,但版本不同。通过直接从源头应用更新,我们只需对现有的微软文件进行更新,即可实现更快的加载速度。 这种解决方法在用户中被认为是安全可靠的。因此,绝对值得一试。
如果想要恢复更改,只需验证游戏文件完整性。Steam会自动将新文件替换为原始的旧版本文件。 重要提示:当使用性能提示16:更新程序时,本提示(性能提示20:DStorage更新)需要重新执行。 建议将文件副本存储在游戏文件夹内的额外文件夹中,或其他方便的位置,以便轻松重新应用DirectStorage手动更新。


当验证游戏文件完整性时,Steam会自动将所有修改过的文件恢复到原始状态,因此每次使用该Steam功能后,你都需要重新进行DirectStorage更新。这一点同样适用于一般的游戏更新。 连接提示1:更改DNS服务器 为了改善延迟和整体连接稳定性,我们建议使用Cloudflare DNS服务器,它被认为是游戏专用的最佳选择。 操作步骤:打开Windows设置,选择网络和互联网。你可以通过右键点击任务栏中的Windows图标(WIN+X)并选择设置来快速进入。

选择您正在使用的连接类型 在此示例中,我们从以太网(即有线连接)开始 编辑DNS服务器分配

选择手动

扩展IPv4和IPv6的选项

Cloudflare 公共 DNS 的 IPv4 地址如下:1.1.1.1、1.0.0.1。Cloudflare 公共 DNS 的 IPv6 地址如下:2606:4700:4700::1111、2606:4700:4700::1001。你可以将其中任意一个地址用作首选或备用 DNS 服务器。

完成后保存并重启电脑。WiFi的操作步骤相同——选择硬件属性即可访问该选项。

然后执行与上述相同的操作


为什么要更改DNS服务器 游戏卡顿、冻结、连接问题。 尽管你这边的一切似乎都正常。 你的下载和上传速度都很好。 你拥有最高标准的稳定无线连接,或者使用网线将电脑连接到ISP(互联网服务提供商)设备或路由器。 你有一台性能良好的电脑,运行互联网服务完全不缺乏任何资源。 你已经想不出还能做什么,除了搬到另一个地方,因为这可能是地区性的ISP硬件问题。 那么。 将负责将你的连接分配到全球服务器的DNS(域名系统)服务器从默认的ISP服务器更改为其他服务,可能会解决问题。 为什么会有所不同,又怎么会不同呢?这可能是由于当地基础设施不足造成的。当互联网服务提供商(ISP)优先与更多用户签订新合同,而不是适当地升级基础设施时,可能会导致性能不佳。这就像交通堵塞,新的汽车不断驶入道路,但车道很久没有调整了。本可以解决问题的互联网服务提供商为了降低成本而不愿采取行动,而那些可以推动变革的人却没有意识到可靠互联网连接的重要性。 更改DNS服务器一直能可靠地改善游戏服务的连接性,这在PlayStation玩家中尤为知名。 连接提示2:禁用Nagle算法 Nagle算法控制数据包的传输大小,以管理网络拥塞。它不会立即发送所有数据包,而是先将较小的数据包合并成较大的数据包后再发送。换句话说,它会等待并延迟发送数据包,而不是立即发送。在极少数情况下,这可能会导致微型断开连接,这在某些游戏中可能会成为问题,尤其是对延迟敏感的游戏,例如【怪物猎人:荒野】。 禁用该算法可以显著改善对延迟敏感游戏的连接性。 禁用Nagle算法的方法:在终端(管理员)/PowerShell中输入以下代码: netsh int tcp set global autotuninglevel=disabled 操作步骤: 1. 右键点击任务栏上的Windows徽标(WIN+X) 2. 从菜单中选择终端(管理员)


然后运行注册表编辑器(WIN+R -> "regedit")并导航至HKEY_LOCAL_MACHINE SYSTEM CurrentControlSet Services Tcpip Parameters Interfaces,在那里查找带有你的局域网IP的键。要查找局域网IP,可以通过终端/PowerShell使用"ipconfig"命令。

(这是我电脑上的示例IP - 请确保在你的电脑上查找正确的IP) 在以下路径中搜索密钥: HKEY_LOCAL_MACHINE SYSTEM CurrentControlSet Services Tcpip Parameters Interfaces 找到包含你的局域网IP的正确项。

并在此处添加 TcpAckFrequency 1 以及 TCPNoDelay 1

作为DWORD(32位)值项


完成后请重启电脑,使更改生效。 Windows小贴士1:外观与体验 现在你已经应用了所有提升Windows运行性能的技巧,这里有更多能改善Windows使用体验的实用功能小贴士,你绝对不能错过。 虽然它们可能不会直接影响《怪物猎人:荒野》的性能,但这些技巧能让你的Windows使用体验更加愉悦。试试看吧!

如果你和我一样不喜欢Windows 11的任务栏,觉得它更像是平板电脑而非台式电脑的功能,不妨试试Stardock的Start11。

对我来说,能够在任务栏中看到任务标题而不是仅仅显示大图标,这一点尤为重要。
Clearview Wallpaper: AutoHideDesktopIcons 你喜欢桌面壁纸,但又离不开桌面快捷方式? 这款免费软件可以在你不使用桌面图标时自动隐藏它们。

这款工具非常轻巧,无需安装(选择便携版即可),能在短时间后自动隐藏桌面图标,让你清晰查看桌面背景。只需点击桌面,图标就会重新显示。简单易用。

我实际上只是使用纯黑的桌面背景。但当桌面图标未隐藏时,我的桌面仍然布满了图标。经典上下文菜单:Winaero Tweaker

一款易于使用的免费软件,可让你调整许多Windows设置,包括重新启用Windows 11下的经典上下文菜单。

改进的上下文菜单:Windows 上下文菜单管理器 有什么比经典的完整上下文菜单更好? 一个根据你自己的需求自定义的上下文菜单。

由于我主要用电脑玩游戏,所以不需要右键菜单中显示加密或网络属性等额外选项。这些多余且用不到的东西只会增加不必要的杂乱。因此,能够彻底关闭它们,并在需要时添加所需内容,这非常好。而免费软件ContextMenuManager正好能让你做到这一点。
Windows 提示 2:实用工具 一次性升级所有兼容应用:Winget

我真的很喜欢这个已成为Windows标准功能的特性。
在终端(管理员模式)或PowerShell中输入命令winget upgrade --all,Windows软件包管理器winget将自动把所有兼容应用更新到最新版本。无论是7z、VLC、运行库还是其他更多应用,这种方式便捷可靠,能节省大量保持已安装软件更新的时间。如果你还没使用过这个功能,不妨尝试一下!
更好的浏览体验:Brave浏览器与SponsorBlock 微软Edge浏览器有很多替代品,最适合你的才是最好的浏览器。除了Edge之外,几乎所有其他浏览器都是不错的选择,我都尝试过。我个人一直使用谷歌Chrome,因为我用了很多谷歌的工具。不过我还是想给你推荐两款工具。 Brave浏览器:它的特别之处在于默认会屏蔽广告。在我的安卓手机上使用效果尤其好,我可以在后台无广告播放YouTube视频,甚至在屏幕锁定的情况下也能播放,而这通常是YouTube Premium才有的功能。 SponsorBlock:这是一款基于社区的浏览器扩展程序,能让你跳过视频中的赞助内容。开发者还提供了一款浏览器插件,它能解决标题党缩略图的问题,让YouTube整体再次变得更受欢迎。 它们共同提供了全新的网页浏览体验,让人想起早期Firefox和Opera刚出现时的日子,当时它们提供了许多Internet Explore所没有的功能。 关闭大写锁定 说真的,你用过大写锁定键吗? 我甚至无法想象它有什么用处。对我来说,它唯一的作用就是在我不小心按到时让我心烦。所以我用SharpKeys把它设置成另一个Shift键。如果我不小心按到它,它就会像另一个Shift键一样工作,没有其他额外效果。不过,我也可以把计算器功能设置到这个键上。使用这款免费软件工具快速轻松地重新映射键盘绝对值得你花时间。

Windows 使用技巧 3:提升稳定性 禁用睡眠模式 此技巧会使 Windows 的启动和关机速度变慢,但能提高系统的整体稳定性,最终还能释放几 GB 的可用空间。 自 Windows Vista 引入 ReadyBoost 技术后,Windows 的默认关机流程已不像 Windows XP 时代那样高效。为了加快启动速度,Windows 会将驱动程序信息保留在休眠文件中,供睡眠模式使用,无论是否实际使用睡眠模式,该文件都会存在。 因此,定期重启电脑至关重要,这能让操作系统清除休眠文件中随时间积累的过时驱动程序信息。如果你和我一样,主要用家里的电脑玩游戏,可能会觉得睡眠模式没什么必要。这种情况下,电脑要么在玩游戏时开机,要么就完全关机。我们不太需要“随时准备启动”的模式,反而更倾向于系统更稳定可靠。 禁用休眠文件会关闭Windows睡眠模式,确保每次关机都类似完全重启系统,能有效清除残留的驱动数据。 虽然这样可能会让开机和关机时间稍微变长,但总体上能让系统更稳定可靠。 要禁用睡眠模式/休眠文件,请以管理员身份在终端中使用以下命令:powercfg.exe /hibernate off

如果你想恢复更改,只需将命令改为 powercfg.exe /hibernate on 如何备份你的存档 《怪物猎人:荒野》发布一周多后,已有不少玩家报告存档出现问题。这在预料之中,因为我们这些卡普空前作老玩家以前也遇到过类似问题。 因此,我建议大家时常备份存档。有备无患,对吧? 游戏中在错误的时间点发生崩溃,比如保存或加载时,都可能导致存档损坏,从而丢失所有进度。 备份存档只需一分钟,操作简单,当你需要存档备份时会非常有用。默认存档位置为C: Program Files (x86) Steam userdata YOURPERSONALSTEAMID 2246340。通常在Steam userdata中只会有一个文件夹,即你的Steam ID。如果你与其他使用Steam的人共用一台电脑,可以通过此方法识别你的正确Steam ID。云存档可在此处找到。使用备份恢复存档时,请确保先禁用《怪物猎人:荒野》的Steam云服务,否则会产生冲突,导致Steam忽略你的备份。

作为一名模组作者,我会在每次游戏会话结束后备份我的存档。我在桌面创建了指向《怪物猎人:荒野》游戏文件夹和存档文件夹的快捷方式,之后只需执行简单的复制粘贴操作即可。


复制粘贴只需几秒钟,却能让我安心。这样一来,必要时我可以轻松恢复到旧的存档。 存档问题的原因 目前我所告知的内容,是基于我在分析和解决过往RE引擎游戏存档问题时积累的经验所做出的推测。 《怪物猎人:荒野》中可能出现存档问题的最可能原因,是操作系统设置不佳(具体而言是权限问题)与硬盘性能共同作用的结果。这听起来可能有些牵强,但我的观察已经证实,如果电脑本身就存在这类问题,那么出现存档问题的风险就会增加。简单来说:大多数遇到该问题的用户都满足以下两个条件 - 使用Windows家庭版 - 经常出现应用程序无响应 这两个因素结合可能导致游戏关闭时创建损坏的存档,因为操作系统没有正确卸载游戏。 公平地说,我应该补充:Capcom多年来大幅加强了对存档的DRM加密。过去,修复这种文件损坏很容易,但也容易被滥用。假设他们想打击这种滥用行为,存档的结构已被重新设计,以至于不再允许简单修复。 小知识:注意【强制退出】 游戏的【强制退出】(即ALT+F4)在《怪物猎人:荒野》中默认是禁用的。为什么会这样?因为游戏采用自动保存机制。如果在不当的时机不小心按下ALT+F4,由于卡普空的存档架构,存档文件很可能会损坏。那些通过强制“重置赌博”来滥用特定游戏机制的玩家,显然也更容易出现存档损坏的情况。 另一个不容忽视的原因是作弊者的影响。 如果你熟悉RE引擎,对游戏进行修改其实相当容易。不仅可以通过REFramework,还可以简单地添加文件让游戏加载。 有些模组也会影响多人游戏。问题在于:如果这些模组创建的对象被保存到存档中,未来会发生什么无法保证。可以这样理解:假设有三个“座位”——第一个座位被游戏本体占用,第二和第三个座位是空的。现在,模组占用了空着的第二个座位。目前来看一切正常。但问题在于,一旦游戏更新需要使用第二个座位时,就会与模组数据发生冲突。 结论:即使某个模组现在能用,也无法保证它能兼容未来的游戏更新。 这也是我从不推荐那些可能损害你或其他玩家存档的模组的原因之一。 问题在于:在多人游戏中,你很难分辨谁在用模组、谁没用。出于显而易见的原因,游戏礼仪规定,影响游戏玩法的模组只应在单人模式中使用。是的,如果有人在多人游戏中与作弊者一同游玩,其存档极有可能损坏。即便不是立即损坏,也可能在未来的游戏更新后出现问题。我知道,这很可怕。
你的努力不会白费。这是一种保障。 最好的保障是那种你永远用不上,但在必要时能全力为你提供支持的东西。 坦白说:除了把这些知识告诉你,让你能够进行备份并安全游玩之外,我没有其他解决办法。我真心希望你永远不需要用到你的存档备份。但我们这么做不是因为想用它——而是因为我们想获得内心的平静。 你的努力不会白费。这是一种保障。 最好的保障是那种你永远用不上,但在必要时能全力为你提供支持的东西。

【故障排除1:删除着色器缓存】 删除游戏文件夹中的shader.cache2文件,可解决图形相关问题。这是游戏更新流程的一部分,且每当你更改图形设置时也应执行此操作。 操作步骤:在Steam库中右键点击《怪物猎人:荒野》->管理->浏览本地文件

找到 shader.cache2 文件并将其删除


损坏的着色器缓存及其后果


在某些情况下,例如使用模组、更改图形相关设置、游戏更新等,着色器缓存的大小可能会增加。着色器缓存的大小与其最初创建时的初始大小相比越大,游戏性能受到的影响就越严重。


这两张截图展示了在完全相同的图形设置下运行的游戏画面。左侧是正常显示效果,右侧是存在着色器缓存文件问题时的显示效果。 如果你发现游戏的着色器缓存文件体积显著增大,建议删除该文件,以强制游戏重新编译着色器,从而获得最佳性能。 故障排除方法2:恢复至初始状态 以下信息将帮助你将游戏恢复至初始状态,无需重新下载整个游戏。如果你之前使用过模组且游戏无法正常运行,可采用此方法。 在Steam库中右键点击《怪物猎人:荒野》->管理->浏览本地文件

删除除以下文件外的所有内容: MonsterHunterWilds.exe re_chunk_000.pak re_chunk_000.pak.patch_001.pak re_chunk_000.pak.patch_002.pak re_chunk_000.pak.patch_003.pak re_chunk_000.pak.patch_004.pak re_chunk_000.pak.patch_005.pak re_chunk_000.pak.patch_006.pak re_chunk_000.pak.patch_007.pak re_chunk_000.pak.patch_008.pak re_chunk_000.pak.patch_009.pak re_chunk_000.pak.patch_010.pak re_chunk_000.pak.sub_000.pak re_chunk_000.pak.sub_000.pak.patch_001.pak re_chunk_000.pak.sub_000.pak.patch_002.pak re_chunk_000.pak.sub_000.pak.patch_003.pak re_chunk_000.pak.sub_000.pak.patch_004.pak re_chunk_000.pak.sub_000.pak.patch_005.pak re_chunk_000.pak.sub_000.pak.patch_006.pak re_chunk_000.pak.sub_000.pak.patch_007.pak re_chunk_000.pak.sub_000.pak.patch_008.pak re_chunk_000.pak.sub_000.pak.patch_009.pakpak re_chunk_000.pak.sub_000.pak.patch_010.pak 以及dlc文件夹 (dlc文件夹为可选 - 如果你没有该文件夹,无需担心)

完成后,请重启电脑,然后验证游戏文件的完整性。在Steam库中右键点击【怪物猎人:荒野】,选择【属性】。

前往已安装文件选项卡,然后选择验证游戏文件的完整性

补充说明:无需担心你的存档,它存储在其他位置。
资深猎人提示:使用SteamDB识别模组文件。自游戏发布以来,每次内容更新都会新增一个PAK文件。虽然通过Steam验证游戏后,游戏会重新下载任何缺失的文件,上述方法始终有效,但你也可以通过将电脑上的文件与SteamDB上的文件列表进行比较,来确定需要保留哪些PAK文件。


通过将本地文件与最新的SteamDB条目进行比较,你可以轻松查看哪些文件和文件夹不属于游戏原生文件。 故障排除3:存档损坏 启动时崩溃可能是由损坏的存档导致的。检查存档是否损坏的最简单方法是强制游戏在不加载存档的情况下运行。 为此,请确保禁用该游戏的Steam云同步功能,以防止在检测到无存档时下载损坏的存档干扰测试。 操作步骤:在Steam库中右键点击【怪物猎人:荒野】->【属性】->取消勾选Steam云同步选项。

请前往你的存档文件夹:C: Program Files (x86) Steam userdata 你的个人SteamID 2246340,然后将remote文件夹重命名为其他名称。


之后,如果发现你的问题并非由损坏的存档导致,你可以删除新的远程文件夹,并通过将旧文件夹重命名来替换它。 如果你现在启动游戏,它将无法找到存档并会初始化一个新的存档。

结果解读 情况A 如果无论使用哪个存档,游戏仍然崩溃,那么导致启动时崩溃的原因很可能不是存档损坏。 情况B 如果使用新存档后游戏能正常运行,那么极有可能是你的存档已损坏且无法再使用。 坏消息 遗憾的是,目前尚无已知方法可以恢复损坏的存档,无论损坏是由同步问题、DRM问题还是模组导致。 由于存档仅存储在你的个人电脑本地,而非Capcom的任何服务器上,Capcom支持团队无法提供相关帮助。

故障排除4:网络 大多数情况下,断开调制解调器电源15分钟(互联网服务提供商会需要一段时间来记录超时)有助于解决各种互联网连接问题,因为这会强制电脑和网络重新注册新地址。 通常操作步骤如下: 1. 拔掉电源 cable,断开设备电源 2. 拔掉 DSL cable,断开设备与互联网的连接 3. 等待15分钟,让设备休息 4. 重新连接设备电源,让其启动 5. 等待大约5分钟,让设备正常启动 6. 重新插上互联网 cable 如果操作正确,大多数用户应该会获得一个新的互联网协议地址。在开始操作前,你可以检查自己的IP,之后将其与此进行比较。

IP地址应与之前不同。只有在极少数情况下,一些非常偏远地区的互联网服务提供商才会使用静态社区地址。这种情况下,你只能联系你的互联网服务提供商寻求帮助。 在更罕见的情况下,某些电脑设置可能出现问题,需要手动解决,尤其是在游戏更新后,游戏需要在Windows安全中心和你的安全应用程序中重新添加白名单。 因此,请确保你的游戏已在安全应用程序(例如Windows防火墙)中添加白名单。 你需要以管理员身份运行Steam和【怪物猎人:荒野】。



刷新DNS:右键点击任务栏上的Windows徽标(WIN+X),从菜单中选择【终端(管理员)】。

请依次输入以下每行命令,并按回车键确认(可使用复制粘贴): ipconfig /flushdns ipconfig /registerdns ipconfig /release ipconfig /renew netsh winsock reset

完成后请重启你的电脑。 Windows网络重置 除上述所有步骤外,Windows还提供了一项可重置所有网络设置的功能。



如果你曾按照性能优化建议设置过DNS服务器,那么在重置所有网络设置后,你需要重新进行设置。 关于端口开放: 当在线游戏还相对较新时,为游戏开放端口是必须的。否则,你的电脑、路由器和调制解调器上的防火墙将阻止游戏连接。但现在这已不再必要,因为所有现代硬件默认都内置了通用即插即用(UPnP)功能。你只需检查路由器和/或调制解调器,确保该功能已正确开启即可。
IPv6与老旧设备的不兼容问题:在极少数情况下,主要是使用老旧路由器和/或不良互联网服务提供商时,默认使用现代IPv6可能会导致意外问题。禁用此选项可降低因网络地址转换导致超时的风险。你可以在网络适配器的属性中找到该设置(WIN+R -> 输入“ncpa.cpl” -> 右键点击正在使用的适配器 -> 属性)

如果您使用有线网络连接,请更改以太网适配器的设置。对我来说,这是我的无线局域网适配器。

取消勾选IPv6选项,点击确定并重启电脑。 故障排除5:修复Windows 检查Windows安装是否存在错误。通过WIN+X打开菜单,或右键点击任务栏上的Windows图标,从Windows菜单中选择管理员模式的终端选项,然后复制粘贴以下命令,并在运行命令提示符工具时按Enter键确认。

sfc /scannow DISM.exe /Online /Cleanup-image /Scanhealth ; DISM.exe /Online /Cleanup-image /Restorehealth DISM.exe /Online /Cleanup-image /AnalyzeComponentStore DISM.exe /Online /Cleanup-image /StartComponentCleanup chkdsk /f /r

在测试本指南中的命令是否有效时,我发现自己的电脑也有一些文件需要修复。幸好我完成了所有步骤!
如果维护工具发现需要修复的项目,建议在修复完成后重复该过程。理想的结果是在第二次运行时没有错误消息或需要修复的项目。 如果第二次运行仍不能解决问题,可以采取以下两种方法: 1. 使用SFCFix 该工具将有助于提供维护工具工作所需的强制力。 2. 使用Windows就地升级修复

在极少数情况下,如果DISM/SFC工具不足以修复你的Windows系统,你可以使用Windows就地升级功能来修复Windows。通过这种方法,Windows将使用Windows Update将你当前安装的版本与可用的在线Windows版本进行比较。 此方法是使用Windows ISO/启动U盘进行修复的推荐替代方案,因为它使用起来更加简单。 所需Windows组件:在极少数情况下,你的Windows可能缺少运行游戏所需的必要组件,尤其是在全新安装Windows时。请使用此软件包中的安装程序: Microsoft Visual C++ Redistributable 14.40.33810 全能故障排除包(2025年4月)包含以下安装程序:DirectX、Visual C++ 可再发行组件、特殊的Microsoft Visual C++虚幻引擎必备组件、.NET桌面运行时6.0(此版本仍主要用于游戏)、.NET Framework修复工具。 故障排除:各种问题 通过蓝牙连接的游戏手柄 严重程度:崩溃 存在一个已知的Steam问题,即如果通过蓝牙游戏手柄玩游戏,可能会导致崩溃。该崩溃非常严重,甚至会导致Steam也崩溃。原因可能是Steam控制器软件出现故障,重新安装Steam或避免在《怪物猎人:荒野》中使用蓝牙手柄可能会有所帮助。 覆盖层和录制软件 严重程度:崩溃和显著性能损失 已知Steam游戏录制、Discord、Overwolf、Medal、OBS等软件在某些硬件配置下会导致严重问题。请关闭这些软件或寻找替代方案。 超频硬件 严重程度:崩溃 相当多玩家遇到过游戏试图充分利用硬件时,超频导致显卡性能不稳定的问题。禁用超频(无论是降低频率还是以调试模式运行硬件,调试模式默认会禁用超频设置)已被证明是可靠的解决方法。注意:许多用户没有意识到自己的硬件处于超频状态,他们以为需要手动进行超频操作——实际上,很多入门级硬件在出厂时就已经被预超频,这样制造商就能以较低的硬件配置卖出更高的价格。

使用英伟达显卡开启调试模式只需在控制面板中勾选一个复选框。 XMP/EXPO 严重性:崩溃 XMP/EXPO是许多现代主板BIOS中包含的内存增强功能。在很多情况下,它有助于提升性能,但部分游戏——尤其是像《怪物猎人:荒野》这样的主机移植游戏——容易因该功能而崩溃。建议关闭该功能后再检查游戏是否能正常运行。 过时的驱动程序 严重性:崩溃和性能损失 许多报告反复指出,仅通过Windows自动更新来更新驱动程序是不够的。在进行故障排除时,值得查看PC制造商的网站,了解是否有适用于你电脑的新驱动程序。 小知识:某些应用程序,例如CCleaner会告诉你Windows更新所不能做到的事情。我的建议:使用这些应用的免费试用版,让它们告诉你哪些驱动可能需要更新并记下来。无需购买付费专业版来让这些应用自动更新驱动——你只需要知道需要查找哪些驱动,然后从制造商的官网下载并自行安装即可。完全免费。
ReShade问题:启动时崩溃和严重性能损失 仅在特定条件下能正常运行,可能导致崩溃。不建议使用,因其会对性能造成严重负面影响。 Steam好友列表导致的多人游戏问题:非常罕见问题 当个人好友列表人数超过游戏可处理的最大好友数量时,可能会出现已知的断开连接/不同步问题。此问题极为罕见,不应作为排查断开连接问题的首要检查项。替代删除好友的方法如下: a) 创建一个新的Steam账号,通过Steam家庭共享在该没有好友的新账号上游玩《怪物猎人:荒野》,检查问题是否仍然存在。 b) 在可执行文件的参数中添加-nofriendsui -udp或-nofriendsui -tcp后启动游戏。 摇杆漂移严重程度:购买新手柄成本较高。这是一个烦人的硬件问题,无法通过魔法修复,但可以进行足够的补偿,在一定程度上使其不明显。虽然下方视频内容较旧,且Steam界面此后已发生变化,但你仍然可以找到相关选项来进行设置,只是如今界面看起来有所不同。大多数摇杆漂移情况都能通过这种方式得到非常有效的补偿。




换一换 






























